最后一周的智能体测评:
智能体 AI 交易辅助产品:从对话框到决策引擎,最直观的感受是:量化交易的门槛确实正在从“编程能力”转向“逻辑拆解能力”转变:
- 交互范式的重构:自然语言即策略
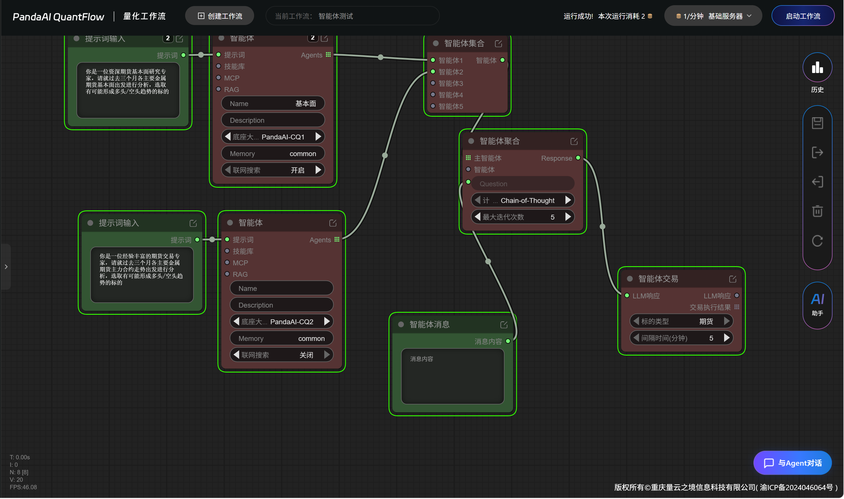
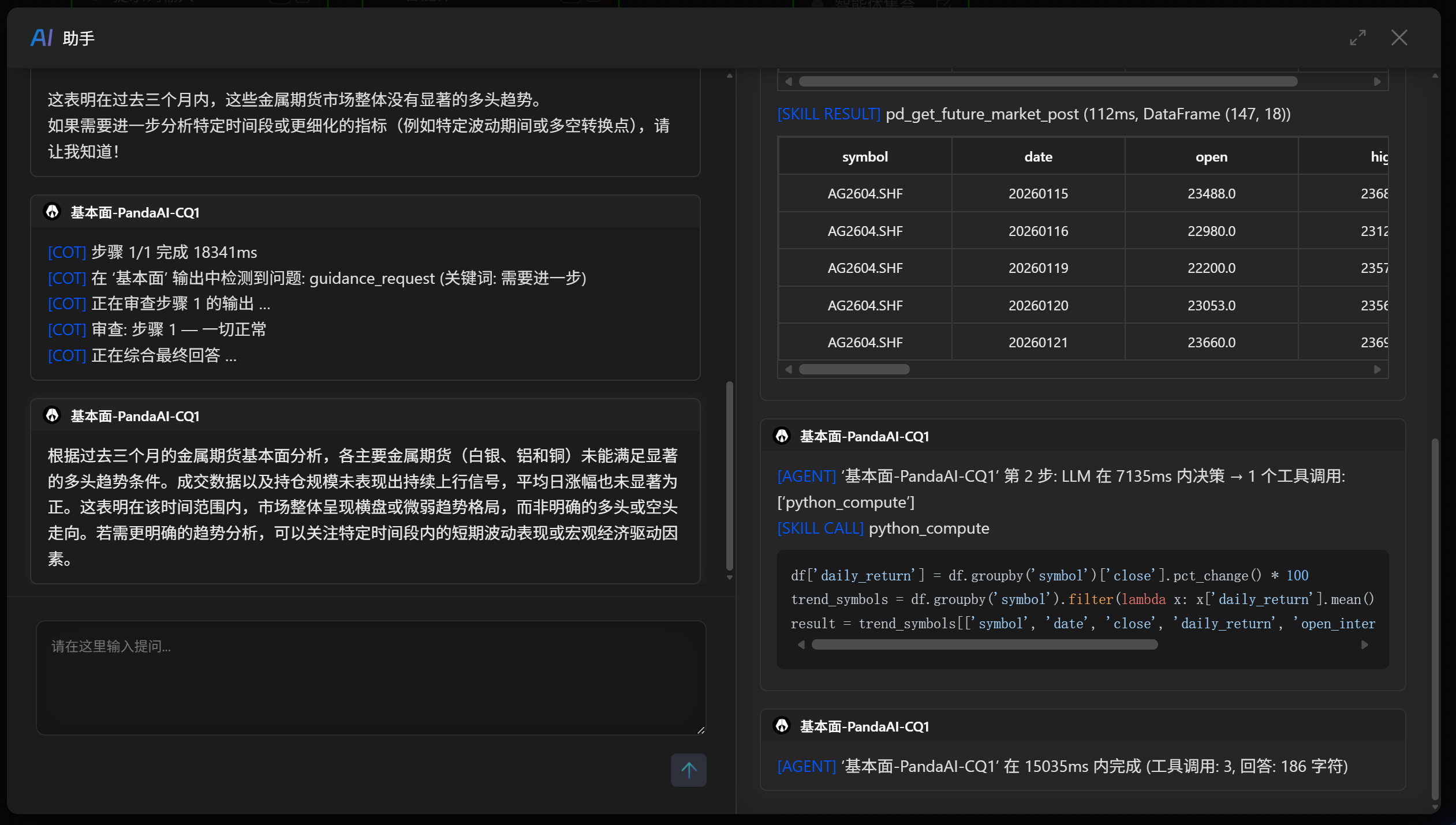
过去,个人投资者想要实现一个复杂的交易逻辑(比如:监控交易信号 + 结合基本面讯息 + 自动仓位管理),需要编写大量的 Python 脚本。现在的 Agent 产品通过 RAG(检索增强生成) 极大地缩短了这个路径。你只需要喂入,Agent 就能在几秒钟内提取核心因子并生成回测框架。这种所见即所得的策略生成体验,确实提升了非专业程序员的生产力。


-
协作协议的潜力:MCP 带来的万物互联
值得关注的是 MCP(模型上下文协议) 的引入,但是这里我留存点疑惑:MCP可以理解是Agent能使用外部工具的延展,但是在有skill并存的情况下,skill其实就能解决掉大部分mcp场景,甚至有时候技能和MCP在用户感知层面上完全就是一回事:MCP是实现手段(协议),技能是表现形式(功能)。把它们并列放着,就像是在手机设置里同时放了【摄像头】和【图像传感器驱动协议】两个选项,对于普通用户可能会感到困惑。 -
颗粒度过细带来的认知过载
目前的Agent模块测评中也暴露出一个共性问题:产品逻辑过于极客化。 很多开发者习惯将底层架构(如技能集、知识库、插件映射)直接展示在 UI 上。对于用户而言,这种颗粒度过细的设计往往导致了操作路径的断裂。用户往往在思考我是该去配置一个技能,还是去更新一个 MCP 接口时,损耗了最核心的交易专注度。
目前的 AI 交易辅助产品正处于从 “辅助对话” 向 “自动执行” 进化的过渡期,很欣喜panda的进步,但从我本人AI产品的角度来看,未来的好工具一定是那些能把RAG、MCP 逻辑封装在直觉化操作之下的产品。根据奥卡姆剃刀原则,如无必要勿增实体,特别是对用户展示层面来看,Agent模块那一堆并列对于一个不知道LLM概念的用户来说,体验不算很好。尤其Agent模块看到的这一长串列表,触及产品设计中的一个注意点:将底层实现逻辑直接暴露给用户,特别提下对RAG、MCP、提示词输入并列的看法:用户其实不关心你是用 RAG 检索还是用 MCP 调用的,同样是拼节点这个和因子工作流搭建的感受其实还是不一样的。