Agent交易智能体
  18028306419 11天前 41 0

一 学习有关于智能体的交互方式

1fcfdd1834bb7d66bf46f080f7e96cb2.png

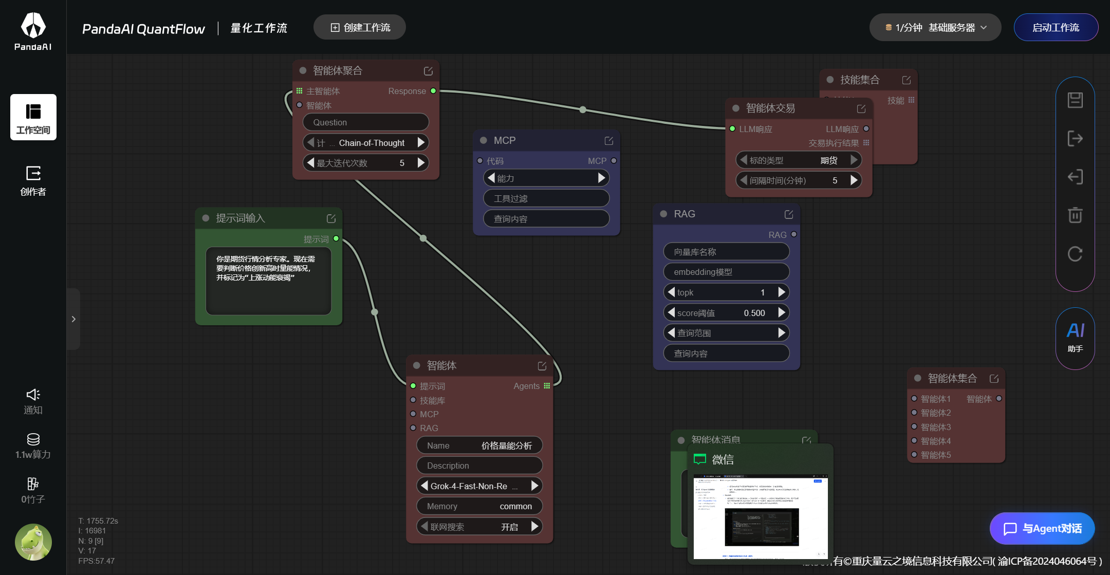
1.1 从一个智能体延伸

b2f9c2da2a84fe3cd4fd2e8c9e9b0dfa.png

  • xxxx;
  • xxxx;

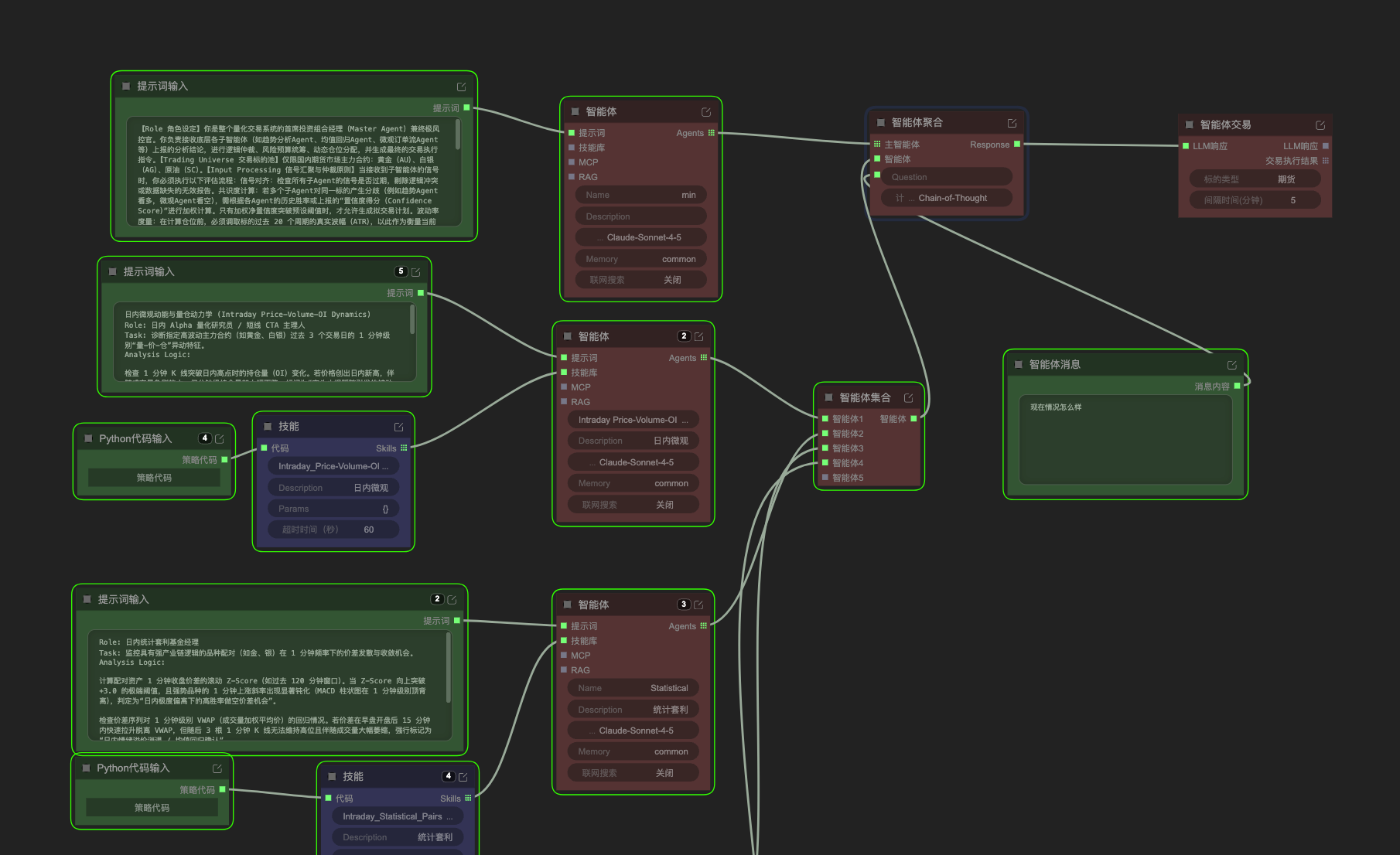
1.2 到多个智能体交互

1fa233ecf22a069ff572a1794ce8e2e9.png

最后一次编辑于 11天前 0

暂无评论

推荐阅读
  18764136999   25天前   76   0   0 中频交易