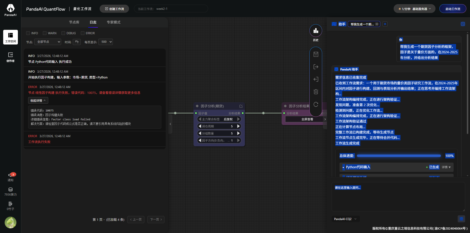
1.1.创建一个期货因子分析框架

1.2.创建成功

1.3.查看节点描述

1.4.运行错误,AI自动修复

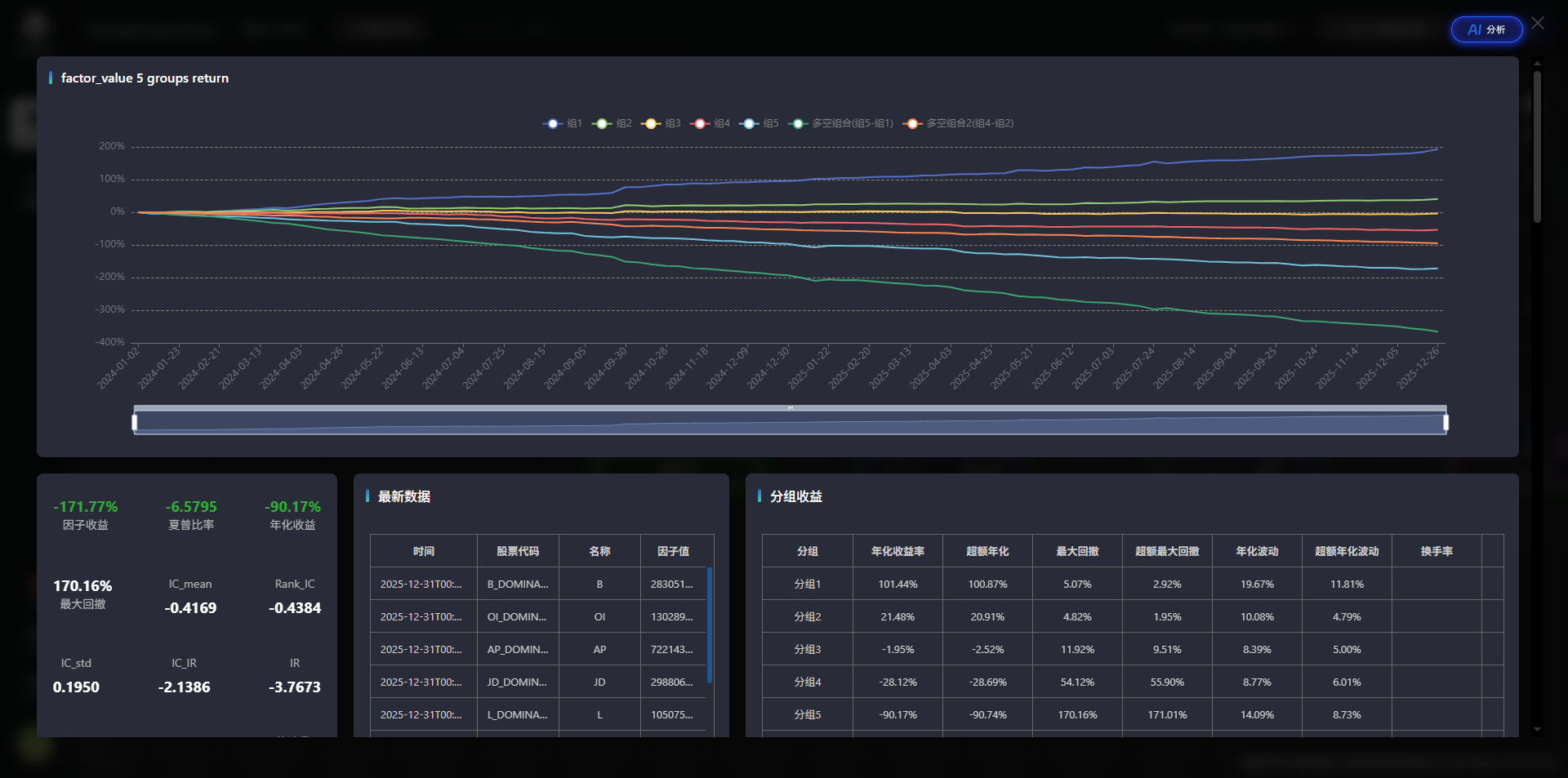
1.5.惨不忍睹的结果,哈哈

2.1 创建期货回测框架

2.2 运行成功

2.3 大的成交单比较少

2.4问问代码含义

2.5问他在不在主力上干活,他说是

2.6还是说,在主力上干活

2.7那只能问问他现在跑的什么品种,竟然跟老师讲课的不一样

2.8好的,换成老师讲课的 豆一 螺纹钢 沪铜

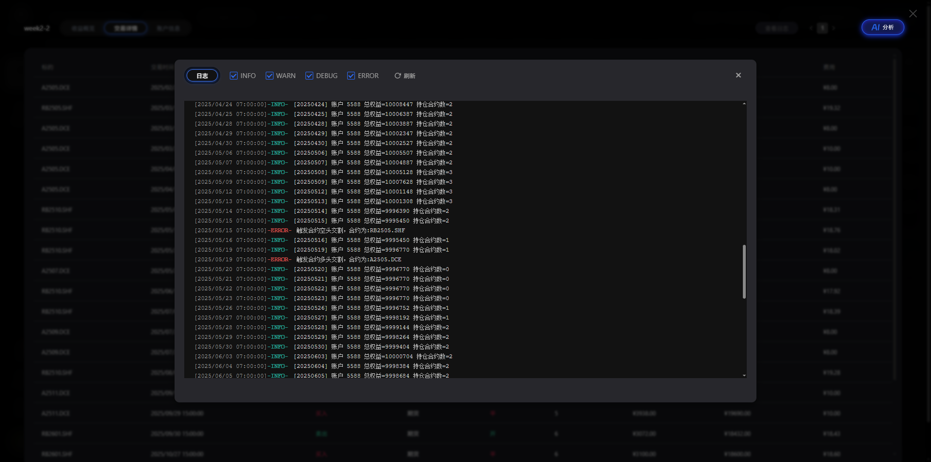
2.9 好像挣钱的多了,亏的也多了

2.10交易记录

2.11交易日志

3.1创建股票分析框架

3.2创建仿真实盘

3.3 仿真实盘运行中
