Agent交易智能体之初体验
  LOJU 11天前 70 0

一 Agent交易智能体初体验

1.1 学习了各种多智能体

此处无图

1.2 自己弄了个简单的单智体

a3dba05b06e2dd282820645711be53ef.png
跑起来没结果,奇奇怪怪,也理解。
image.png

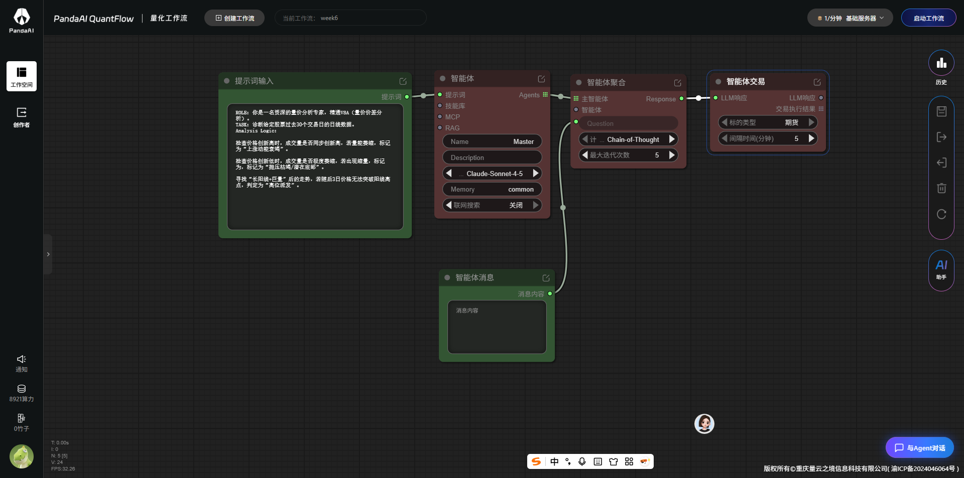
1.3 多智体真搞不定

大概理解了,虽然不能搞定,但是真的,第一次见到真的多智体啊,2018年我就知道这玩意儿了,终于见到了啊,哭了。

最后一次编辑于 11天前 0

暂无评论

推荐阅读
  易斋   4天前   39   0   0 经验分享