【Agent交易智能体】从0到1搭建智能体
PandaAI内测第六周,跟着平台教程从基础概念入手,一步步搭建了期货方向的Agent交易智能体,从单智能体的VSA量价分析,到多智能体的分工协作,踩过一些坑也摸清了核心逻辑,现在把整个操作过程、调整思路和实战结果分享出来,希望能给同频的小伙伴一些参考~
一、前期准备:理清核心概念,告别认知模糊
一开始接触RAG、MCP、Skill、主智能体这些概念时,完全是混为一谈的状态,看了官方的5分钟快速上手手册和视频后,结合实操拆解,终于把各个节点的作用捋顺了,这也是搭建智能体的基础,分享下通俗理解:
-
RAG节点,检索增强生成 (Retrieval-Augmented Generation):智能体的“数据收集员”,负责检索财报、数据库、市场行情等外部资料,给大模型喂数据,解决分析“无资料可依”的问题;AI 考试不再只靠死记硬背,而是开卷考试,允许查参考书。
-
MCP节点,模型上下文协议 (Model Context Protocol):智能体的“协作规则师”,制定多智能体的工作顺序和任务分配,让各个智能体有序配合,不混乱;AI 的 USB-C,为 AI 提供连接外部世界的统一 “接口”。
-
Skill技能:智能体的“专属工具箱”,把布林带分析、波动率分析等单一能力封装起来,可直接复用,不用重复编写逻辑;
-
技能集合:将多个同类 / 关联 Skill 技能按业务场景打包组合,形成标准化能力套餐(如「量化研判技能包」),支持一键调用、批量联动,适配完整业务流程,降低智能体编排与落地成本。
-
智能体:具备独立感知、推理决策、工具调用与任务执行能力的单体 AI 单元,可搭载专属 Skill 技能 + RAG 知识库,专注完成细分专项工作(如行情研判智能体、财报解析智能体);
-
智能体集合:聚类打包同类细分智能体,形成模块化战队(如投研分析智能体集群),便于统一管理、批量调度与场景复用;
-
主智能体:多智能体的“总指挥”,整合各子智能体的分析结果,校验风控合规信息,最终输出统一结论,完成顶层交易决策研判与指令下发;
-
智能体聚合:主智能体+智能体集合,实现跨集群、跨场景智能体的数据互通、结果联动与协同作业,打破单一战队壁垒,支撑全流程串联。
-
提示词输入:智能体的“行为准则”。结构:角色+任务+分析逻辑。提示词不是简单的话术润色,而是定角色、定任务、定分析逻辑,减少智能体的无意义发挥。
核心认知:Agent交易智能体不是“高级聊天框”,而是一套能分工、能执行、能落地的分析交易系统,每个节点各司其职,才能形成完整的工作流。弄明白了每个节点的作用,才能在画布中完整的将其串联起来,行程一个整体的基础框架。

二、单智能体搭建:聚焦VSA量价分析,跑通基础链路
1. 策略思路
选择黄金期货主力合约为分析标的,用VSA(量价价差分析)作为核心逻辑,目标是让智能体诊断过去30个交易日的日线数据,识别价格创新高时的量能变化,标记“上涨动能衰竭”“高位派发”等信号,为交易提供基础判断。
2. 搭建步骤&细节调整
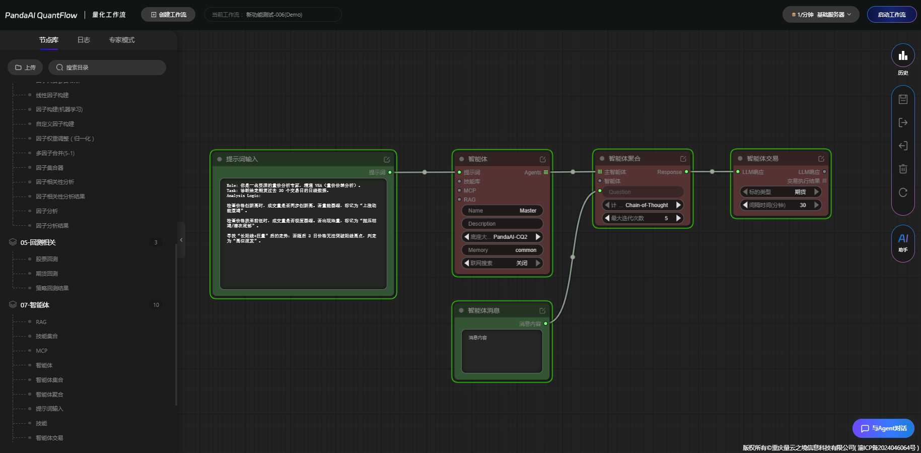
整个单智能体工作流核心为提示词输入→智能体→智能体消息→智能体交易,每一步都有需要注意的细节,也是反复调整的重点:
- 提示词输入节点:这是最关键的一步,最初只简单写了“分析黄金期货量价数据”,结果智能体输出的内容很泛,没有实际价值。后续按照“角色+任务+分析逻辑+输出格式”优化,精准定义:
Role:拥有10年大宗商品期货交易经验的资深量价分析师,精通VSA量价价差分析理论;
Task:诊断黄金期货主力合约过去30个交易日的日线数据;
分析逻辑:检查价格创新高时交易量是否同步创新高,若量能萎缩标记为“上涨动能衰竭”,若价格高位但量能异常放大标记为“高位派发”;
输出格式:明确标注是否出现信号、信号类型、出现时间,附简单原因分析。
- 智能体节点设置:底座大模型选择CQ2,亲测运行流畅且不易提示欠费,开启memory记忆功能,让智能体能保留上下文,避免每次对话从头开始;打开流量搜索开关,保证数据的实时性。
- 节点连接与运行:按顺序连接各节点,最后接入智能体交易节点,设置交易时间频率,选择模拟账户运行。注意:工作流运行会消耗算力,因时间间隔多次运行会重复扣算力,建议测试时先缩短分析周期。
3. 运行结果
搭建完成后,通过“智能体消息”节点发起对话,提问“分析黄金期货主力合约过去30个交易日日线数据,识别VSA量价信号”,输出结果:
- 是否出现“上涨动能衰竭”信号?——汇总回答\n\n- 在 AU 黄金主力(AU_DOMINANT.SHF)最近 30 个交易日(20260213–20260403)里, \n 按你给定的 VSA 规则,出现了 1 次明确的“上涨动能衰竭”信号。
- \n\n具体信号:\n\n1. 2025-02-24(交易日代码:20260224,距 2026-04-03 约第 29 根 K,靠前);
- 输出结果结构化,可直接作为后续交易分析的依据,解决了传统AI分析“结果无法落地”的问题。
核心体会:提示词的精细化程度,直接决定智能体的分析质量,越具体的规则,越能让智能体贴合交易需求。

三、多智能体搭建:分工协作,实现多维共振分析
单智能体跑通后,尝试搭建多智能体工作流,核心思路是让不同子智能体负责单一分析维度,主智能体整合结果做决策,实现“基本面+技术面+量价面”的多维分析,避免单维度分析的局限性。
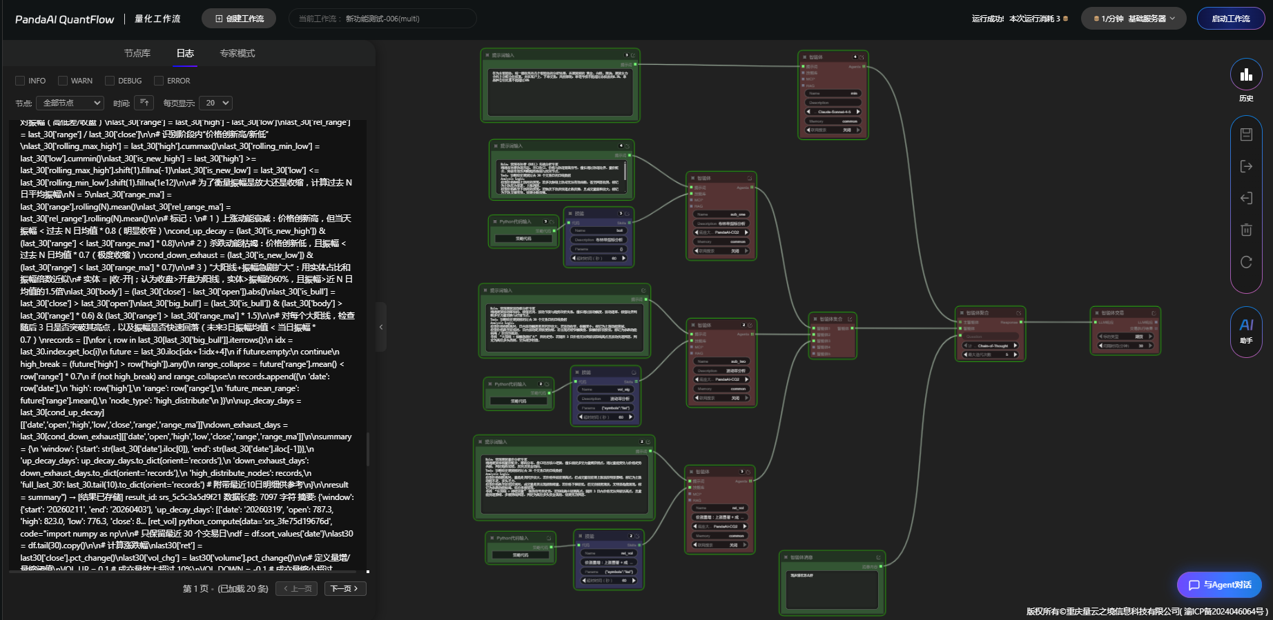
1. 整体架构设计
采用“1主3副”的多智能体架构,每个智能体有明确的职责划分,不重叠、不遗漏:
- 主智能体:交易总监+风控官,整合子智能体分析结果,判断交易机会,给出具体的进场、止盈、止损建议,制定仓位规则;
- 子智能体1:VSA量价分析专家,延续单智能体的逻辑,负责量价信号识别;
- 子智能体2:布林带技术分析专家,通过Skill技能代码助手生成布林带分析代码,负责判断价格所处轨道、支撑阻力位;
- 子智能体3:波动率分析专家,生成波动率分析Skill,负责判断市场波动节奏、振幅,过滤假突破信号。
2. 关键步骤&踩坑调整
- Skill技能生成:利用平台的“技能代码助手”,分别生成布林带、波动率分析的Python代码,生成后需简单调整参数(如布林带周期,波动率计算周期),设置超时时间,命名后加入技能库,再连接到对应的子智能体,实现“能力封装”;
- 主智能体提示词编写:这是多智能体搭建的重点,最初的提示词没有明确“决策标准”,导致主智能体无法有效整合结果。后续优化加入量化决策规则:“当2个及以上子智能体发出同向信号时,判定为有效交易机会;根据波动率大小调整仓位;
- 智能体集合与连接:通过“智能体集合”节点将3个子智能体的输出聚合,再连接到主智能体,注意节点端口的对应关系,避免连错导致数据无法传输(亲测踩坑,连错后主智能体无任何输出)。
3. 运行结果
向主智能体发起提问“分析黄金期货主力合约过去30个交易日数据,判断是否有交易机会,给出具体操作建议”,主智能体成功调动子智能体工作,输出了结构化的决策结果:
- 子智能体结果汇总:eg:波动率分析 直接给出这 30 日波动率结构结论(基于 SC_DOMINANT.INE,样本区间:2026-02-11 ~ 2026-04-03): 1)多空力量与趋势概况 - 整体是一段强势多头趋势;
- 主智能体决策:处于强势多头趋势推进期,尚未形成明确的趋势反转信号;
- 具体操作建议:仍处强势多头趋势推进期3月19日已出现边际衰减信号但尚未形成反转,当前更宜持有+动态止损,而非提前猜顶或反向操作。
核心体会:多智能体的价值不在“数量多”,而在“分工明”,每个子智能体聚焦单一能力,主智能体明确决策标准,才能实现1+1>2的分析效果。

四、整体体验总结:亮点与待优化点
1. 平台亮点
- 节点化搭建,门槛低:不用编写复杂代码,通过拖拽节点、连接链路即可搭建智能体,初学者也能快速上手;
- Skill技能复用,效率高:生成的分析技能可存入技能库,后续搭建其他智能体能直接调用,避免重复工作;
- 模拟账户运行,风险低:支持连接模拟账户测试智能体效果,实盘前可充分验证,适合新手实战;
- 结构化输出,落地性强:智能体的分析结果不是纯文字描述,而是有数据、有信号、有建议的结构化内容,能直接对接交易环节。
2. 待优化点(个人建议)
- 部分节点端口标注不清晰:搭建多智能体时,智能体集合、主智能体的端口对应关系不明确,容易连错,建议增加端口标注和连接提示;
- 知识库内容需细化:目前知识库的基础教程足够,但缺乏多智能体搭建的实战案例,建议增加不同标的、不同策略的智能体工作流示例;
- 算力消耗提示不及时:工作流多次运行后扣算力,无预估或实时的算力消耗提示,建议增加算力余额和节点消耗明细提示。
五、体验心得
- 搭建Agent交易智能体,先理逻辑再搭节点:不要一上来就拖拽节点,先明确自己的分析标的、策略逻辑、智能体分工,再按“需求→节点→连接”的步骤搭建,避免盲目操作;
- 提示词是核心,精细化是关键:智能体的所有行为都由提示词定义,越具体的角色、任务、逻辑,越能让智能体贴合交易需求,减少无意义发挥;
- 从单智能体入手,循序渐进:初学者建议先跑通单智能体的基础链路,摸清各个节点的作用,再尝试多智能体的搭建,避免因概念模糊导致踩坑;
- 智能体是工具,而非“万能神器”:Agent交易智能体能提升分析效率、实现分工协作,但最终的交易决策仍需结合自身的交易体系,不能完全依赖智能体的输出。
这次第六周内测,从对Agent交易智能体的一知半解,到能独立搭建单、多智能体工作流,最大的收获不仅是跑通了流程,更是理解了“AI+量化”的核心逻辑——让AI做专业的事,让人做决策的事,通过智能体实现分析环节的自动化、分工化,让量化交易更高效、更落地。
也期待平台后续能优化细节,增加更多实战案例和功能,和PandaAI一起解锁更多AI+量化的可能性~