很久没写作业了,怕智姐伤心,开始了补作业的过程
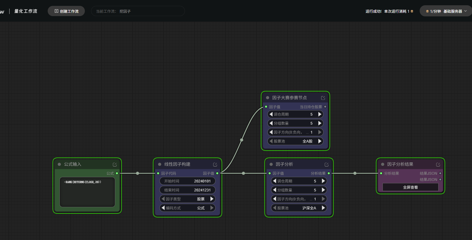
1.1 很开心 简单因子的挖掘
- 聪明的AI 说干就干;

- 干完啦;

- IC_mean是负的,呜呜呜

- 听老师的话,改参数,是正的,但是好像年化依然很低 呜呜呜呜

- 加个因子大赛几点

- 好了 ,看不到结果了

- 听智慧姐姐的话,拿掉因子分析结果,重新加了个,过去了,结果一样就木有截图了。
- 后面继续做,才发现这个因子还是调仓频繁一点,不然被套住,就亏大了。。。。
本集完
1.2 多因子
- 好用官方的模版,一看连权重都有,好,直接跑

- 跑报错了,AI自动帮我修复,手太快了,没来的及截图
- 年化144 应该很开心吧;

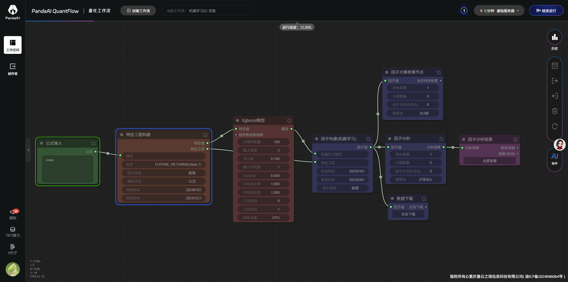
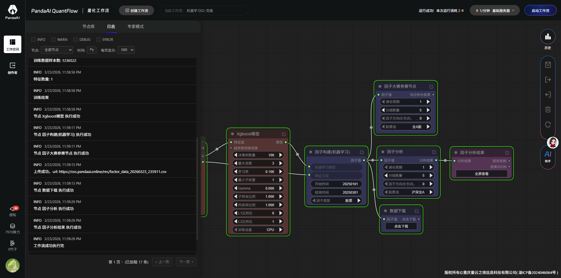
1.3 机器学习的快乐
- 依然是用官方的xgboost 模版

- 就 跑 过 去 了!!!!!!

3.传说中智慧姐 89%的年化到手

下班下班 !
很好很好! 上难度了,1个多小时才做完。喜欢这种get到学习的赶脚!愤怒的感叹号!!!!!!哈哈~