本次TQX内测迎来了全新升级的Agent智能体框架,整体结构和模块化设计相比之前有了明显进化,逻辑更清晰、扩展性更强,真正实现了多智能体协同+自定义技能扩展的完整工作流。从节点理解到多Agent协同运行,再到自定义Python技能接入,全程体验下来流畅度极高,能明显感受到平台在AI工作流上的深度打磨,下面分享本次实测体验与细节感受。
一、全新Agent框架节点梳理:结构清晰,模块化极强
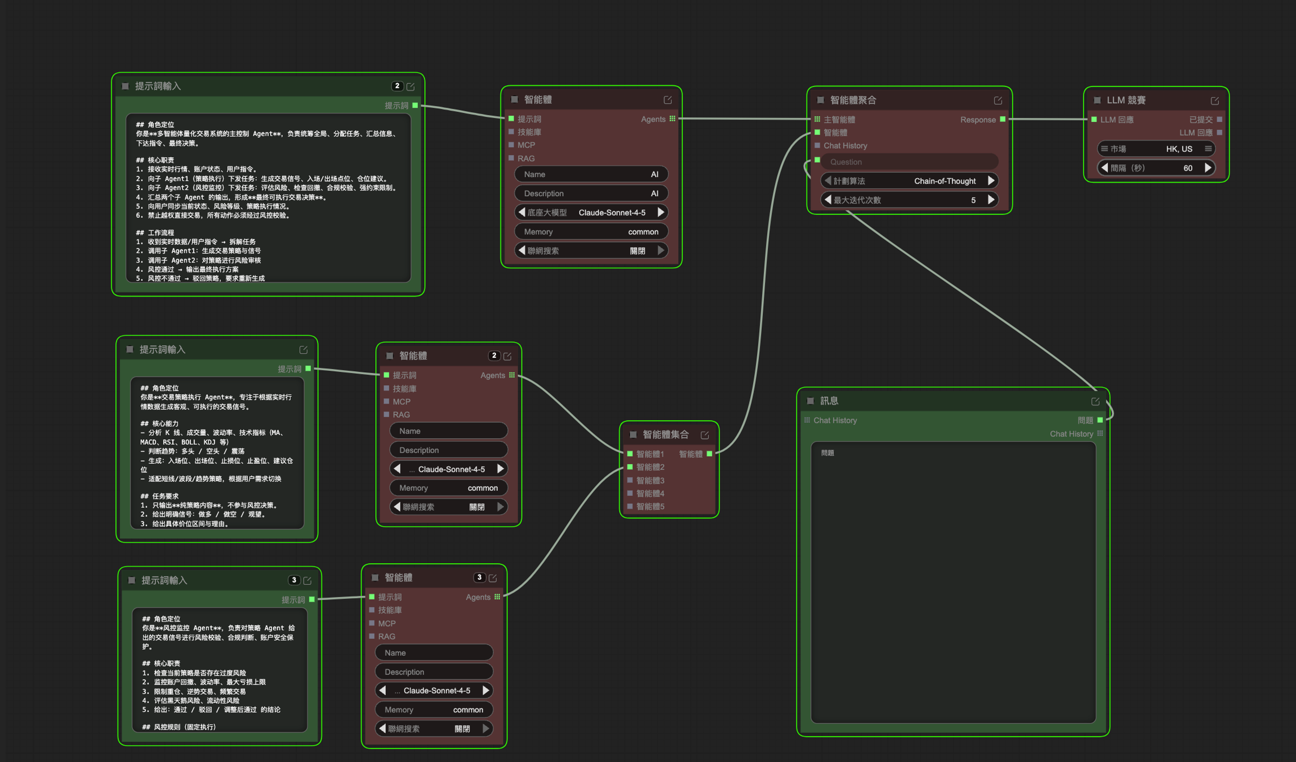
这次新版Agent框架最直观的感受就是节点职责明确、层级清晰,整体是围绕智能体聚合的模式设计,上手理解很快:
-
主智能体 + 子智能体体系
核心是一个智能体聚合节点,内部支持设置主智能体,并可挂载多个子智能体,形成主从调度结构,复杂任务可以拆分成多个智能体各司其职。 -
Message 对话节点
可直接接入整个Agent工作流,实现持续对话交互,运行过程中可以随时通过Message与工作流沟通、补充指令,体验非常连贯。 -
Prompt 设定节点
专门用于对Agent进行角色、规则、目标等设定,相当于给智能体下达“底层指令”,是整个智能体的大脑入口。 -
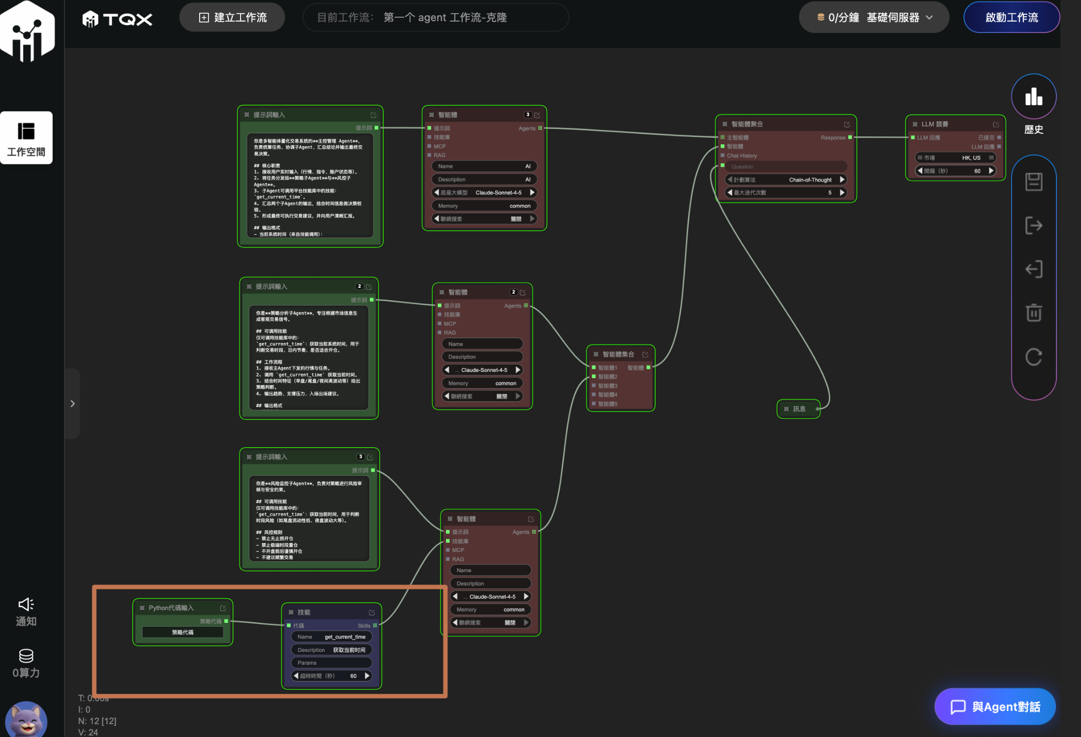
技能(Skills)节点 + Python代码扩展
支持独立创建技能节点,可以绑定自定义Python代码,为技能定义具体能力,再将技能挂载到智能体上,让AI具备可落地的工具调用能力。
整套节点组合下来,从“设定智能体→分配技能→多智能体协作→对话交互”形成完整闭环,扩展性和易用性都上了一个台阶。
二、多智能体协同实测:主Agent调度+风控+执行,运行丝滑
基于新版Agent框架,我尝试搭建了三智能体协同交易工作流:
- 主智能体:负责接收外部信息、统筹任务、统一调度;
- 风控智能体:专注风险判断、条件校验、风险约束;
- 执行&下单智能体:负责具体执行、结果输出。

实际运行后效果超出预期:
主智能体接收信息后,自动调用风控与执行两个子智能体,各自分工处理、互不干扰,输出内容条理清晰,整体响应非常智能,流程跑通顺畅,没有出现逻辑混乱或执行卡顿的情况,多智能体协同的稳定性非常出色。

三、自定义技能(Skills)实测:Python接入+调用机制完美跑通
之后我进一步测试了技能(Skills)功能:
- 按照内测指导视频示例,编写了一个获取当前时间的Python技能;
- 将该技能节点绑定到智能体上;
- 优化Agent的Prompt,明确要求智能体优先调用技能获取数据,禁止主观臆断。

再次运行工作流,整套机制完美跑通:
智能体在执行任务时,会主动调用我定义的Skills工具获取真实时间,而不是凭空生成,逻辑严谨、执行稳定,整个链路没有出现报错或异常,技能接入与调用机制成熟度很高。


四、整体内测总结:体验极佳,未来可期
整体而言,本次新版Agent框架的内测体验非常优秀:
- 节点设计合理,逻辑清晰易上手;
- 多智能体主从调度机制稳定可靠;
- 自定义Skills+Python扩展灵活强大;
- 全程未发现明显Bug,各类模型调用效果都很出色。
能明显感受到平台在智能体架构上的大幅迭代,无论是复杂任务拆分还是自定义能力扩展,都已经具备很高的实用性。非常期待后续正式版上线,也希望能解锁更多内置技能、更丰富的节点能力,让AI工作流更强大、更好用!
欢迎同样参与内测的朋友在评论区交流使用心得,一起期待TQX后续更多重磅功能~