本周 Panda AI 上线了 Agent 智能体功能,第一时间参与了内测。说实话,刚看到节点图的时候有点懵——满屏的连线和模块,不知道从哪下手。但真正上手之后,发现这套系统的逻辑非常清晰,而且可玩性极高。下面把我的完整体验过程分享给大家。
一、先搞懂:Agent 工作流到底是什么结构?
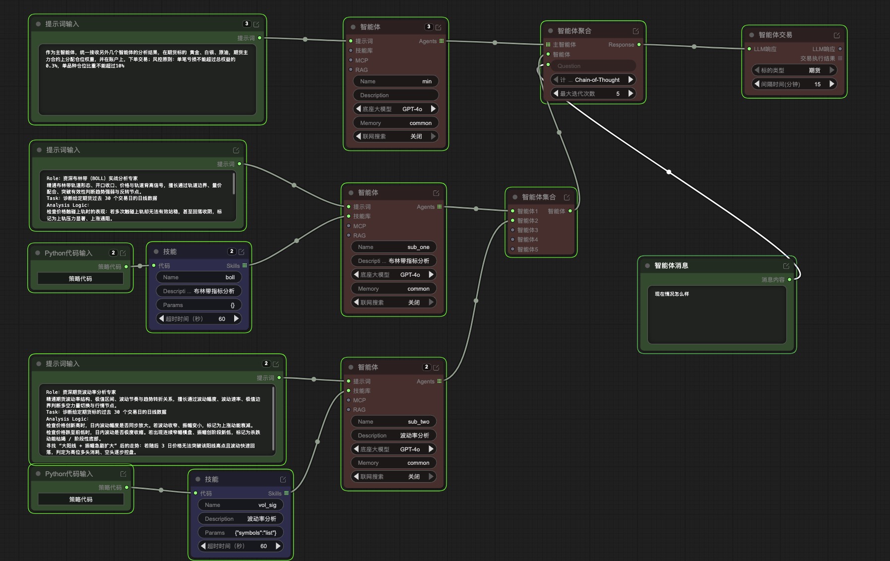
在动手之前,我花时间搞清楚了几个核心节点的作用:
提示词输入:是整个工作流的"大脑设定",你在这里告诉智能体它是谁、它的任务是什么、分析逻辑怎么跑。写得越清晰,智能体表现越准。
智能体节点:是执行主体,可以选择不同的底座大模型(我测试下来 PandaAI-CQ2 和 GPT-4o 都不错),还可以配置 Memory 记忆功能,让它记住上下文。
智能体聚合:是多个智能体的"会议室",支持 Chain-of-Thought 深度推理,可以设置最大迭代次数,让结论更稳健。
智能体交易:是工作流的终点,连接实盘或模拟账户,设定交易频率后自动执行信号。
整体逻辑就是:分析 → 决策 → 执行,一气呵成。
二、从零搭建:VSA 量价分析 Agent
我的第一个 Agent 是一个专注于 VSA(量价分析)的期货扫描器,用的是最简单的单智能体结构。

提示词这样写的:
Role: 你是一名资深量化分析专家,精通 VSA(量价分析)
Task: 诊断近期过去 30 个交易日的日线数据
Analysis Logic:
检查价格创新高时,成交量是否同步创新高,若已为"上涨动能衰竭"
检查价格触底时,成交量是否萎缩收量,若已为"缩量探底/蓄力在底部"
寻找"长阳线+巨量"后连续 3 日价格无法突破相应高点,判定为"高位失去动能"
写完提示词后,依次连接:提示词输入 → 智能体(master,PandaAI-CQ2)→ 智能体聚合 → 智能体交易(期货),下方再接一个智能体消息节点用于接收输出。
连好节点,点击运行,等了大约 35 秒,Agent 完成了分析。
三、实跑结果:Agent 真的在"思考"
通过 Agent 对话功能提问后,收到了详细的分析报告。它自动完成了以下工作:

- 汇总全市场 symbol,生成筛选标签,包括:
has_new_high_wo_new_volume(创新高但量能未跟上)has_test_low_with_dryup(缩量探底)has_long_bull_distribution(长阳线后无法突破高点)
- 按照流程抓取各市场最近 30 个交易日数据
- 统一字段格式化(date/symbol/open/high/low/close/volume)
- 生成 VSA 衍生字段,最终输出标记表
整个过程调用工具 0 次,纯靠模型推理输出了 6497 字的完整分析结构。

感受: 提示词写得越详细,Agent 给出的分析框架越靠谱。第一次跑出来就有结构化输出,已经超出预期。
四、进阶玩法:多智能体协作系统
搞定了简单 Agent 之后,我开始尝试更复杂的多智能体架构,加入了布林带分析和波动率分析两个子智能体。

子智能体 sub_one(布林带分析):
Role: 资深布林带(BOLL)实战分析专家
精通价格在轨道中的形态、开口收口、价格与轨道离信号、擅长通过轨道边界、量价配合、突破有效性判断趋势强弱与反转节点
Analysis Logic:
检查价格触及轨道上方时的突破有效性,若连续多次无法有效站稳,若还回调筹集,标记为上轨压力量著、上涨通道。
对应配置了 boll 技能节点,连接 Python 代码输入,参数设置超时 60 秒。
子智能体 sub_two(波动率分析):
Role: 资深期货波动分析专家
精通期货波动率结构、极值区间、波动节奏与趋势转折关系
Analysis Logic:
检查价格创新高时,日内波动幅度是否同步收量,若波动收窄,标记为上涨动能衰竭
寻找"大阳线+扩幅急剧扩大"后的走势:若随后3日价格无法突破前期高点波动快速回落,判定为高位多头失消耗,空头速分仓盘。
对应配置了 vol_sig 技能,参数为 {"symbols":"list"}。
主智能体(min,GPT-4o) 负责统筹,提示词设定了风控规则:
作为主智能体,统一接收各子智能体的分析结果,在期货标的(黄金、白银、原油、期货)上分仓位拉取仓位状况,并在账户上,下单交易。风控规则:单笔号不能超过总权益的 0.3%,单品种仓位比重不超过 18%。
最终工作流:5个子智能体 → 智能体集合 → 智能体聚合(Chain-of-Thought)→ 智能体交易(期货,15分钟间隔)。
五、使用建议与总结
内测一周下来,有几点心得分享:
① 先从单智能体开始,搞清楚提示词逻辑后再扩展到多智能体,不要一上来就搭复杂系统。
② 提示词用英文关键词效果更好,尤其是 Analysis Logic 部分,实测更精准。
③ 底座模型选 PandaAI-CQ2 或 GPT-4o,运行比较流畅,复杂任务推荐开 Chain-of-Thought。
④ 先跑模拟账户,验证信号准确率再考虑接实盘,不要心急。
⑤ 技能节点是亮点,用 Python 代码输入自定义策略技能,把布林带、波动率这些自己习惯的指标接进来,相当于给 Agent 装了专属大脑。
总体来说,Panda AI 的 Agent 功能已经有了完整的闭环能力——从数据分析到信号识别再到自动下单,对量化新手来说门槛比想象中低很多。内测期间算力有限制,但功能逻辑已经跑通,期待正式版本!