专家模式? 嘿 我来了
  LOJU 2026年03月24日 107 0

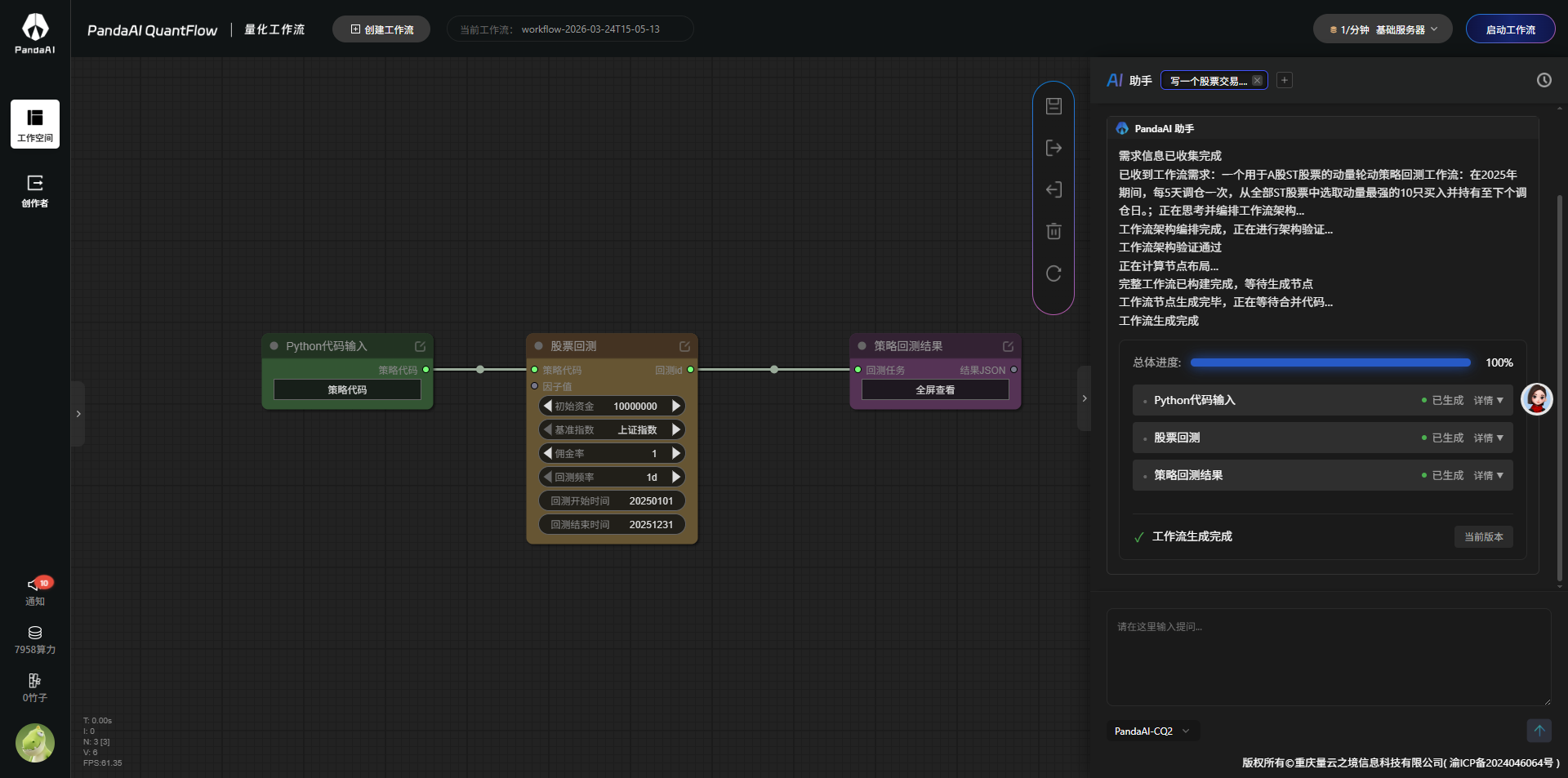
1.写一个框架
image.png
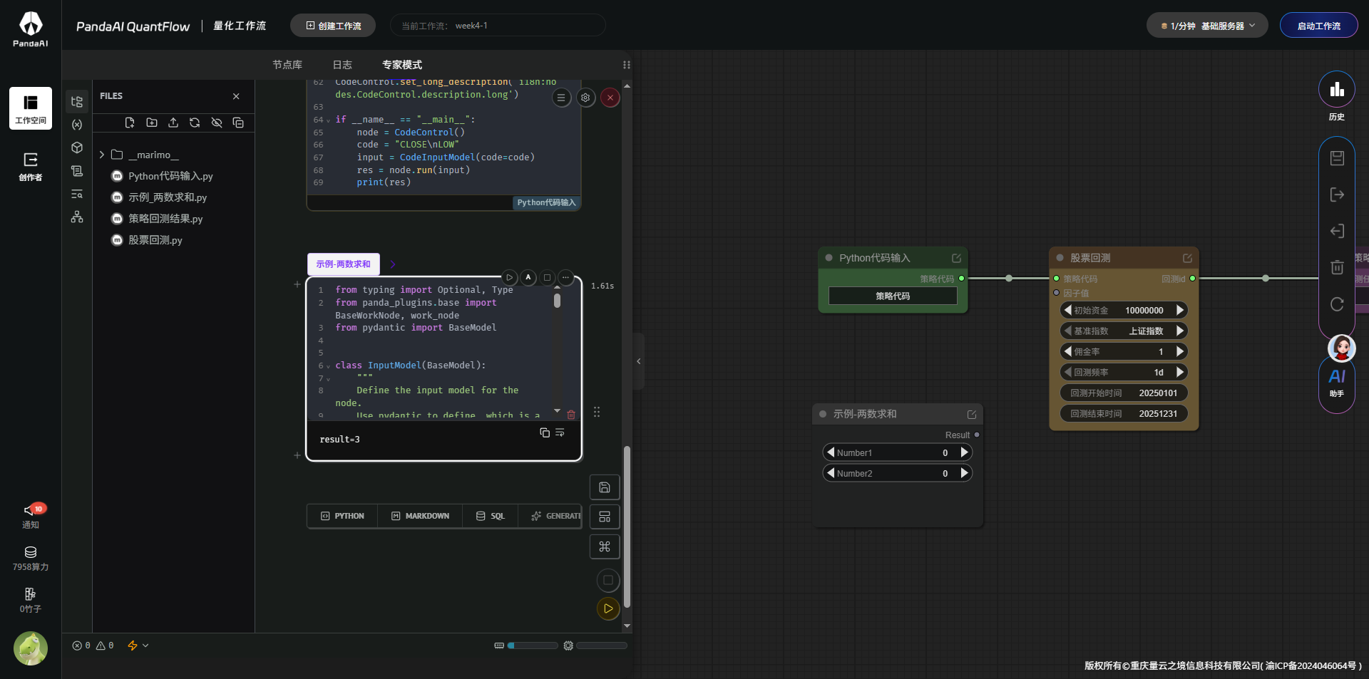
2.专家模式 点击python 可以增加新的节点
731066d3bc35ad4b0954b771a39fcc9b.png
3.拖到工作流,在工作流就能看到节点了。
789dd0c27fcf6b1576444cdf4e6f0c22.png

4.就有自定义的节点了,而且可以编辑
1c12f6ce5f8fff09a2066f7d68cda0f2.png

就这么多,后面的脚本自己肯定看不懂了,但是可以尝试给AI 分析解读。

最后一次编辑于 2026年03月24日 0

暂无评论

推荐阅读
  林木茂盛   2026年04月05日   179   0   0 活动与比赛
  18058439286   2026年03月31日   161   0   0 活动与比赛
  小智   2026年03月23日   888   0   0 活动与比赛
  andymry   2026年04月07日   161   0   0 新手入门活动与比赛
  小智   2026年03月24日   414   0   1 活动与比赛
  LOJU   2026年03月24日   108   0   0 活动与比赛