一 挖到崩溃的一周
1.1 心态崩溃
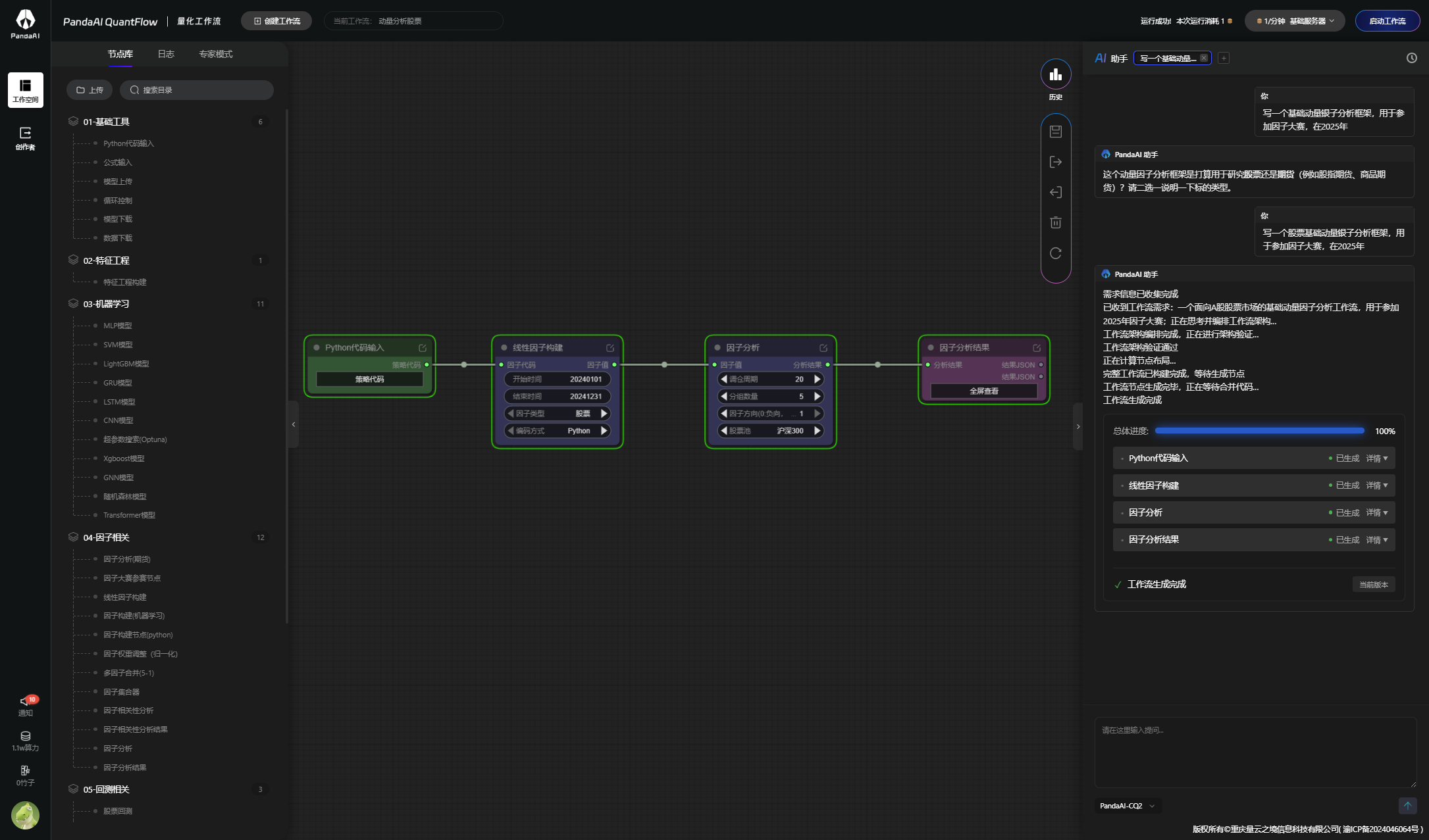
根据第五周内测内容复现策一次的时候,发现工作流跑不通,首先我先用期货的动量分析框架工作流跑一遍;
因子分析报错;
因子分析不出结果
那我接着用股票跑一遍
因子分析报错
好不容易调到因子分析不出报错之后,那其他问题又来了,因子分析结果没有

最后问了工作人员解答之后,叫我用ai分析,之后回到助手让助手解决
然后出结果了,果然,有问题一定要第一时间问,不然真的自己弄到自己心态崩溃的,修复bug都修复到心力交瘁
1.2多因子复现
股票多因子动量分析;
按照工作人员介绍的给加权重;
虽然跑的一般般,接下来慢慢调
总结,这次没有一次跑通,挺崩溃的,耗费时间真多,一直在查看哪个环节出错,希望接下来能够流畅一点