一 Agent交易智能体
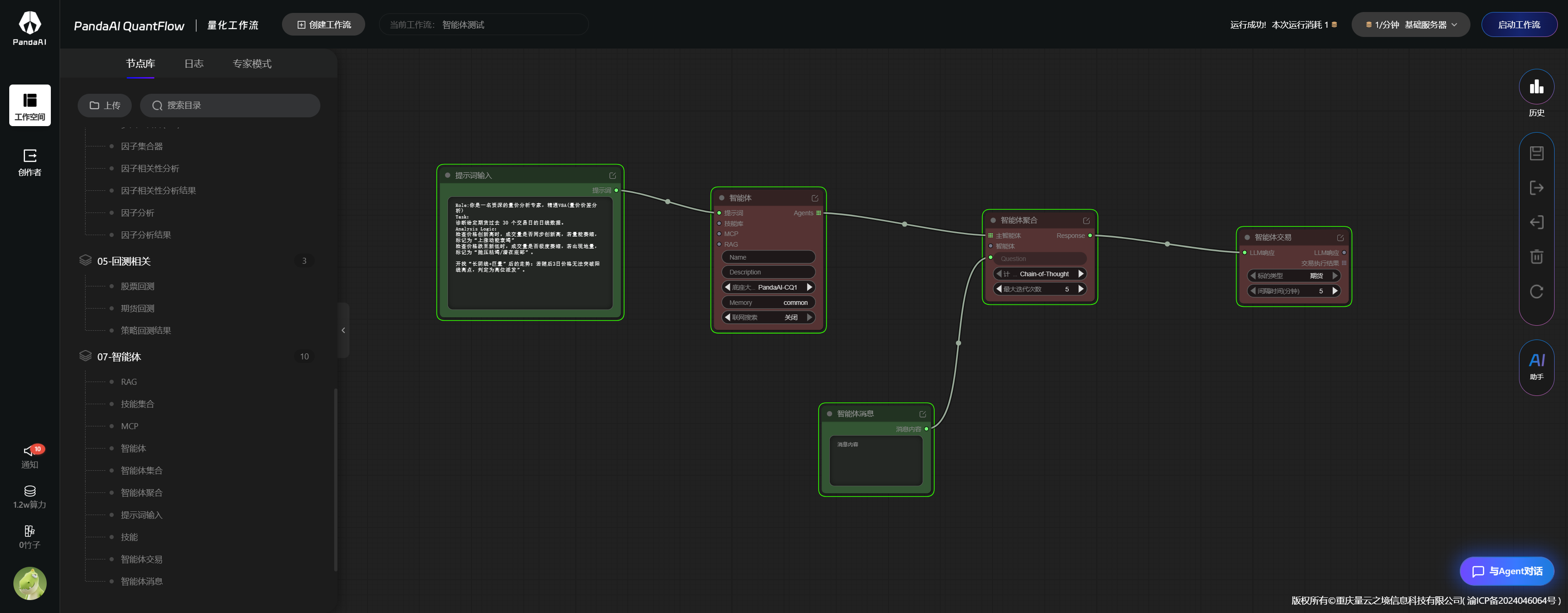
1.1 单智能体搭建
根据官方文件导入测试,测试错误
;- 后来自己重新搭建,发现又可以了,这个bug在之前其他策略也出现过,同一样的话术,用在不同人身上就有bug

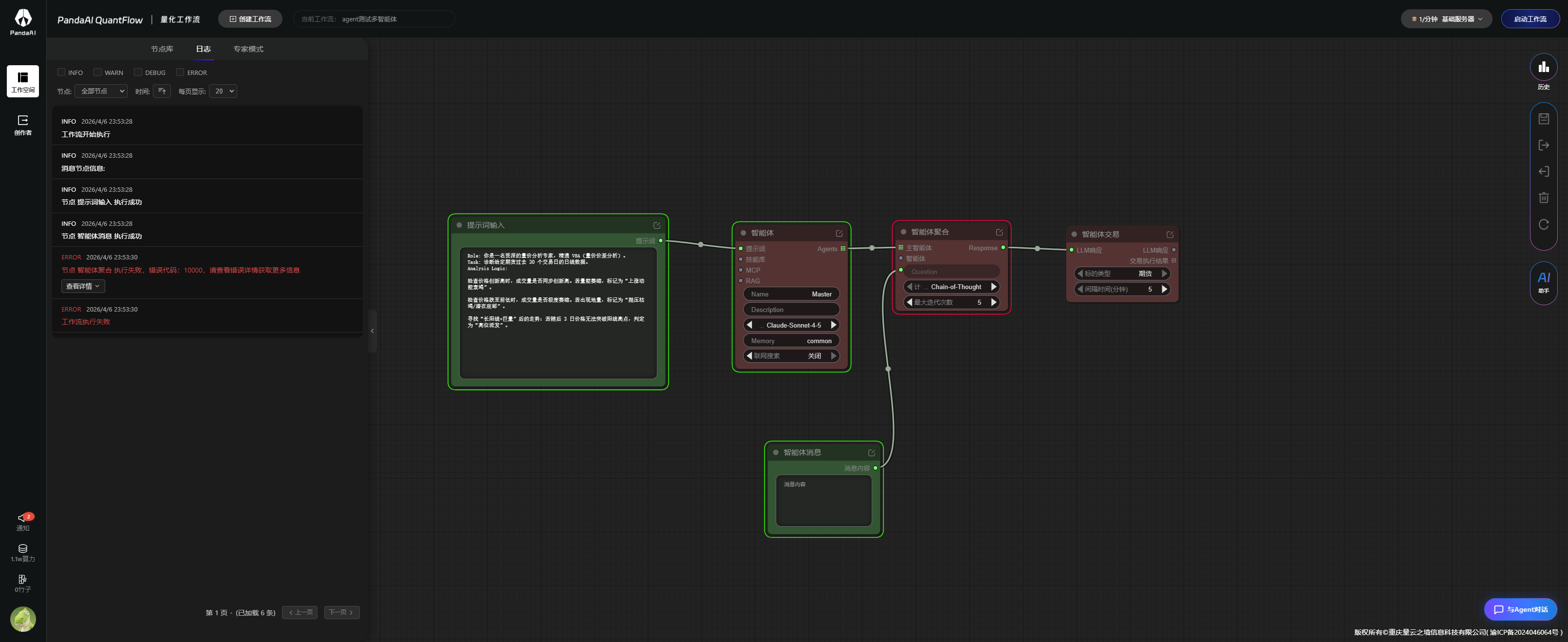
1.2 多智能体搭建
复现多智能体
;
总结
1,提示词词频情况下,不知道如何入手
2.对智能体之间不同搭建不清晰,不知道如何入手,太专业了,本来就是希望能智能方便入手,现在调用的越来越多,流程复杂
根据官方文件导入测试,测试错误
;
复现多智能体
;暂无评论
2026-04-07
2026-03-27
2026-03-15
2026-03-08
2026-03-01
2026-02-15
2026-01-10
2026-01-05
2025-12-28
2025-12-19