搭建自己的Agent
1.1 如何理解Agent各功能

1.RAG(检索增强生成)
让智能体在生成回答前,先从外部知识库(文档、数据库、网页等)检索相关信息,从而提供更准确、更新鲜、可溯源的答案,减少大模型的“幻觉”。
2.技能集合
一组预定义或动态加载的“技能”(如搜索、计算、调用API、发邮件等)的集合。智能体可以根据任务需要,从这个集合中选用合适的技能来执行具体操作。
3.MCP
常见解释为 Model Context Protocol(模型上下文协议),一种标准化协议,用于让AI智能体安全、统一地访问外部数据源和工具(如文件、数据库、第三方API),避免为每个工具单独编写适配代码。也可以理解为多智能体间的消息通信协议,但前者在当前智能体平台中更流行。
4.智能体
核心执行单元——一个能感知环境、理解用户意图、制定计划并调用工具/技能完成任务的AI实体。可以是对话助手、自动化流程机器人等。
5.智能体集合
多个智能体组成的“团队”。每个智能体可能有不同的角色或专长(如一个负责检索,一个负责代码生成),集合管理它们的生命周期和协作关系。
6.智能体聚合
将多个智能体的输出、决策或能力进行整合(如投票、加权平均、串行/并行组合),得到更优的最终结果。常用于提升鲁棒性或实现复杂工作流。
7.提示词输入
用户向智能体输入的自然语言指令或问题。它是智能体工作的起点,好的提示词设计能显著提升任务完成质量。
8.技能
智能体可执行的一个原子功能单元,技能通常有明确的输入输出,可被动态调用。
9.智能体交易
智能体之间(或智能体与外部系统)进行的价值交换行为,例如信息互换、服务调用、代币支付等。在去中心化或经济机制设计中常见(如AutoGPT+区块链场景)。
10.智能体消息
智能体之间传递的通信内容,包含任务指令、中间结果、状态同步等信息。消息格式通常遵循某种协议(如MCP),支持异步或同步交互;
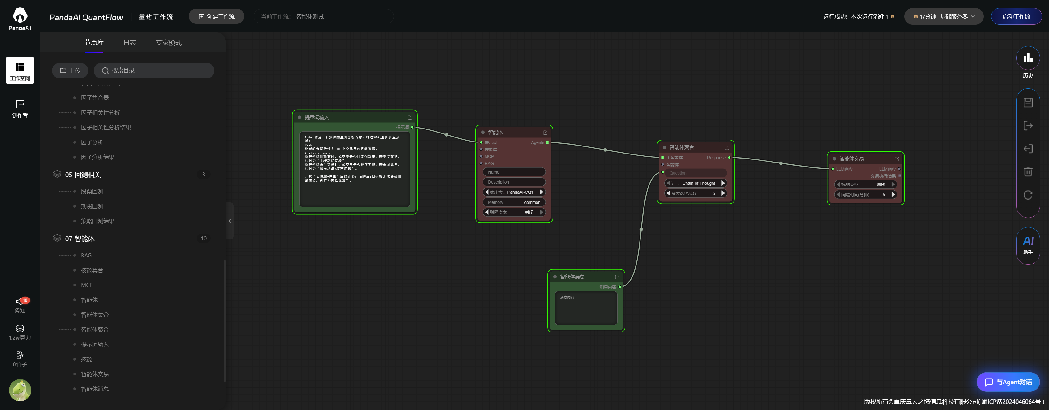
1.2 单智能体搭建
- 按照官方样本体验了一次搭建,提示词输入—智能体—智能体消息—智能体交易;

总结,整个流程挺智能的,操作起来也方便,同时在使用过程中有些需求可以参考
1.希望在提示词使用过程用,有提出需要和流程样本选择(范本),如果使用者对ai搭建提示词不足,对ai会有策略搭建不足形成
2.在agent单智能体搭建结尾没有提示进行下一步方向的提示