一 智能体内测-单智能体
这周试用官方教程里的单智能体模版,按期货VSA策略来尝试建立

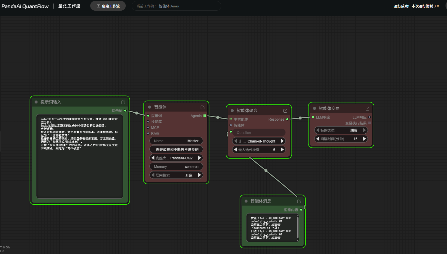
1.1 工作流各节点
提示词输入节点:接受我们输入的文本,然后原封不动输出。
智能体节点接受提示词输出的详细配置,创建并返回一个智能体(Agent)对象。你可以把它看作一个“智能体工厂”,它接收各种配置参数,然后组装出一个功能完备的智能体实例。
智能体聚合节点输入问题 + 主智能体 + 子智能体 + 思考模式(节点中有交互键可以调整) + 最大步数(可由用户调整),输出包含 完整思考过程文本 和 交易决策列表 。
智能体消息节点根据交易会话的上下文,智能地处理用户消息,并将其保存到会话历史中。你可以把它看作一个“智能消息处理器”,它不仅传递消息,还会根据当前交易场景的状态来决定消息的最终内容。这个节点接收用户发送的原始聊天消息内容。输出经过处理后、准备发送给智能体的最终消息内容。
智能体交易节点是一个智能的交易执行终端。它接收AI的分析决策,在确认环境和权限后,自动在期货市场完成下单操作,并记录所有执行细节。
这里使用官方教程里提示词:
Role:你是一名资生的量化投资分析专家,精通 VSA(量价价差分析),
Task:诊断给定期货的过去30个交易日的日线数据:
分析逻辑:
检查价格创新高时,对交易量是否创新高。若量能萎缩,标记为“上涨动能衰竭”
检查价格跌至前低时。成交量是否极度萎缩。若出现地量,标记为“抛压枯竭/潜在底部”。
寻找“长阳线+巨量”后的走势,若其之后3日价格无法突破阳线高点。判定为“高位破发”。
另外比较重要的一个窗口是 智能体消息, 这里面可以与主智能体进行交互,包括输入,和结果输出的消息,-实测。
1.2 大模型
大模型这次Pandai开放了好多个大模型,包括DeepSeek,GPt,Grok,Claude-Sonnet4-5,以及PandAI-CQ, 实际目前短暂用下来,Sonnet不太稳定,经常消息交互得network error了, 还是PandaAICQ 比较稳定,且调用数据 和内置skills时非常熟练。
1.3 这次的过程中的个别重要操作细节;
1.3.1过程中,LLM大模型会问反问我,期货合约品种代码是选哪些?
这时候,你可以用自然语言回复 : 
1.3.2运行中的结果输出,在日志里有,同时注意到在 智能体消息框里也有:



