1.1 搭建交易智能体的初衷与思路
- 作为刚接触量化和 AI 工具的小白,一直想拥有一个能自动分析行情、识别交易信号的小助手,不用每天对着 K 线手动研究;
- 希望借助 PandaAI 平台,把复杂的期货分析逻辑交给 AI 完成,自己只需要设置规则,就能实现自动化分析;
- 不想写复杂代码,只想通过简单拖拽节点、配置提示词,快速搭建属于自己的交易智能体,降低上手门槛;

1.2 交易智能体搭建与实战全过程
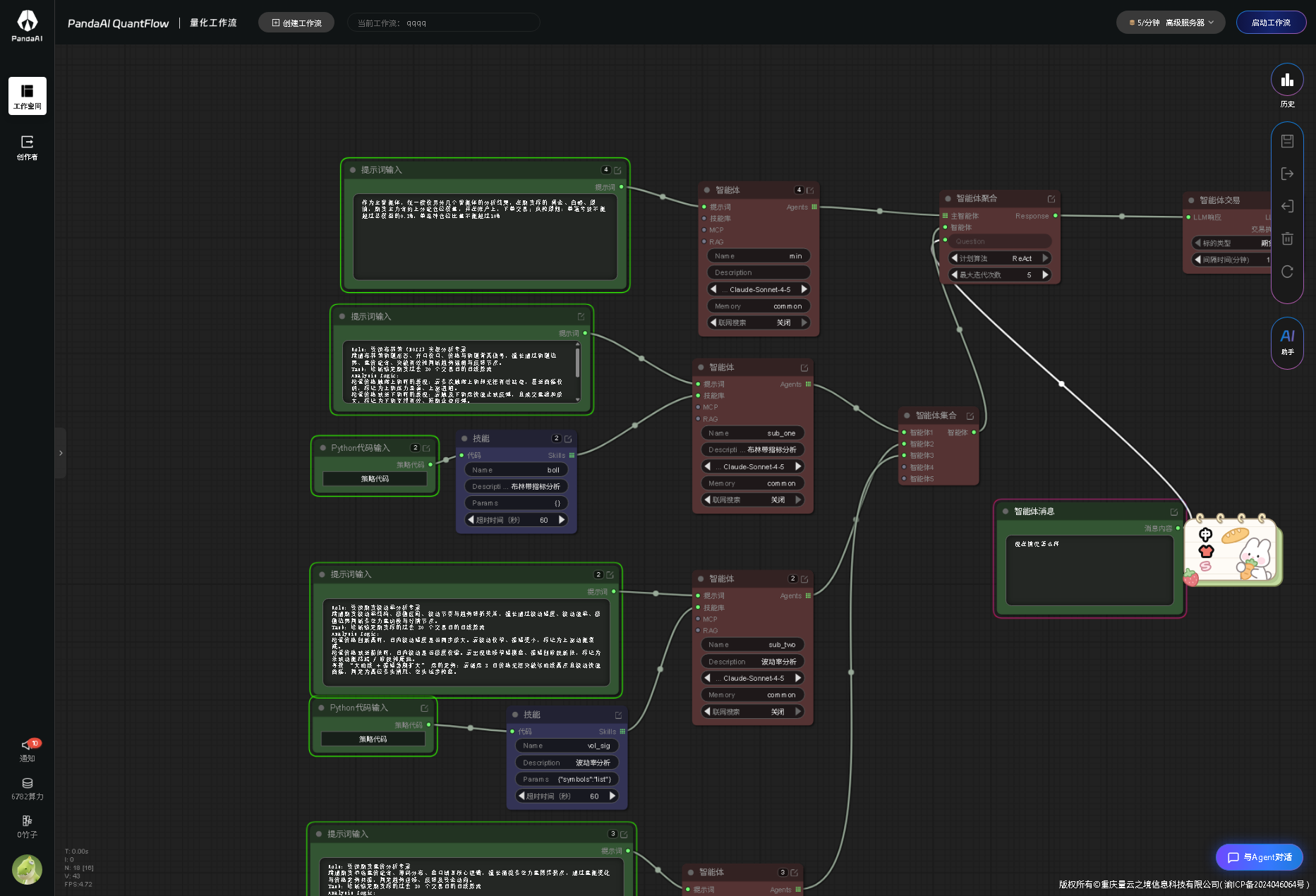
1.先熟悉平台提供的核心节点,包括提示词输入、智能体、技能库、RAG、MCP 协作协议、交易节点等,搞清楚每个模块的作用;
2.明确智能体定位,将其设定为期货行情分析助手,专门处理主力合约日线数据,识别趋势转折类信号;
3.在提示词输入节点详细定义角色,告诉 AI 需要分析过去 30 个交易日的量价数据,按照 VSA 量价价差逻辑判断动能变化;
4.搭建基础工作流,依次连接提示词、智能体、技能模块,让 AI 可以调用预设的分析工具进行计算;
5.开启智能体记忆功能,让它能够保存历史分析结果,在持续运行中不断优化判断逻辑;
6.使用 MCP 协议协调多智能体分工,避免多个分析模块出现冲突,保证任务按顺序执行;
7.导入黄金主力合约 AU0 的历史日线数据,开始第一轮测试,观察 AI 能否正常识别信号;
8.根据首次运行结果调整提示词细节,优化分析规则,让信号判断更贴合实际行情走势;
9.连接智能体交易节点,设置执行频率,绑定模拟账户,完成从分析到执行的完整闭环;
10.通过智能体消息窗口反复交互提问,验证不同时间段的分析效果,记录信号出现的时间与准确性。总结实战中出现的问题,比如节点连接错误、提示词描述不清导致的误判,逐步调整完善整个工作流。