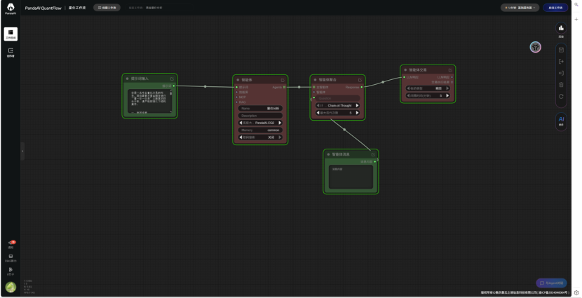
1.1 智能体模块化设计

图片中将智能体模块化的拆解开来,通俗易懂
1.2 做了一个简单的智能体

提示词:
你是一名专业量化交易研究员,现在需要对黄金期货进行“量—价—价差”三维度的综合分析,请严格按照以下结构展开:
一、标的说明
明确标的及合约类型:
品种:黄金期货
具体合约或主力:例如「AU 主力连续 / AU_DOMINANT.SHF / GC 主连」,并说明所对应的交易所(上期所、上金所、COMEX 等)。
数据区间与频率:
说明分析所基于的时间区间(例如近 3 个月 / 近 1 年)。
指出主要使用的周期(日线 / 60 分钟线 / 15 分钟线)。
二、成交量(量)分析
成交量与价格趋势的配合关系:
判断当前黄金期货处于上升、下跌还是震荡趋势。
对比价格波动与成交量变化:
上涨放量 / 上涨缩量 / 下跌放量 / 下跌缩量。
说明这类量价组合一般对应的市场情绪(主动买入积极、跟风盘不足、恐慌性抛盘、无量阴跌等)。
放量 / 缩量关键区间:
标出近期明显放量的时间点或价位(例如重要突破位、压力/支撑位附近)。
标出明显缩量的回调或盘整阶段。
量能结构与持续性:
评估当前的量能是否足以支撑趋势延续,还是有衰竭迹象。
若有条件,可区分:日盘 vs 夜盘、主力合约 vs 远月合约的量能差异。
三、价格(价)结构与形态分析
趋势结构:
判断当前黄金期货是趋势行情还是区间震荡:
趋势:高低点是否依次抬高或降低。
区间:主要支撑区间、压力区间大致位置。
关键价位与形态:
标出近期关键支撑/压力价位(如前高、前低、重要均线附近)。
是否存在明显形态:双底、双顶、三角形整理、箱体、楔形、头肩顶/底等,并解释形态对后市的含义。
波动性:
评价近期波动率是放大还是收缩。
指出剧烈波动是否伴随消息面因素(如美联储议息、非农数据、地缘冲突等)。
四、价差(期限结构 / 跨品种 / 跨市场)分析
请至少从以下价差维度中选择 1–2 个重点展开(如果有数据可从多个角度综合):
期限价差(近远月价差)
选择典型近月合约与远月合约,例如:AU 当月 vs 次主力,或 GC 近期合约 vs 远月合约。
判断目前属于正价差(远月>近月,Contango)还是倒价差(近月>远月,Backwardation)。
从以下角度解释价差结构:
库存与持仓结构(现货供应宽松/紧张)。
资金成本、持仓成本(利率、仓储、保险、保证金)。
市场预期:是预期未来价格更高(通胀、宽松)还是担心未来需求走弱。
关注价差的变化趋势:
价差扩大或收敛在过去一段时间的节奏。
价差变化是否领先或确认了主力合约价格的趋势。
跨品种价差(例如 黄金 vs 白银 / 黄金 vs 铜)
选定对比品种(如白银期货、铜期货):
给出黄金与对比品种的相对强弱:黄金强于/弱于对方的阶段。
分析跨品种价差或比值(如金银比、金铜比):
当前处于历史区间的高位、中位还是低位。
若金银比极端偏高/偏低,这对风险偏好、避险情绪意味着什么。
跨市场价差(内外盘价差)
对比国内黄金期货(如 AU)与国际黄金价格(如 COMEX、伦敦金)的价差:
是否存在明显升水或贴水。
解释价差可能来自:汇率(美元兑人民币)、资本管制、交易时间差、税费等因素。
指出内外盘价差的阶段性变化是否释放套利或对冲机会。
五、量价价差的综合信号
将成交量、价格结构、价差结构综合起来:
例如:
若黄金期货价格震荡上行 + 放量突破重要压力位 + 远月升水扩大,说明市场对未来通胀/避险需求预期较强。
若价格反弹缩量 + 正价差迅速收窄或转为倒价差,可能是短期技术性反弹,基本面或预期并未明显改善。
明确指出当前组合信号更偏向:
趋势延续 / 趋势衰竭 / 震荡市内高抛低吸 / 风险加大需谨慎等。
六、交易思路与风险提示(仅为分析思路,不构成投资建议)
在量价价差结构下,给出 1–2 套基于逻辑的思路示例:
方向性思路:多头 / 空头 / 观望,并说明:
触发条件(例如突破/跌破某关键价位、价差达到某极端区间)。
参考止损位、目标位(可用区间或相对距离表示)。
跨期或跨品种套利思路:
哪两个合约或品种做多,哪两个做空。
逻辑依据是对价差回归还是价差延续。
风险点:
列出可能导致量价关系和价差结构迅速反转的因素(宏观数据超预期、美联储政策变化、地缘事件、监管政策等)。
强调:所有分析仅为研究视角示例,不构成实盘交易建议。
七、结构化输出要求
请按以下格式输出:
【1. 成交量分析】
【2. 价格结构与关键价位】
【3. 期限/跨品种/跨市场价差分析】
【4. 三者综合解读】
【5. 示例性交易思路与风险提示】

最后测试一下,还是缺少部分数据。