内测 结
  元夕量化 11天前 53 0

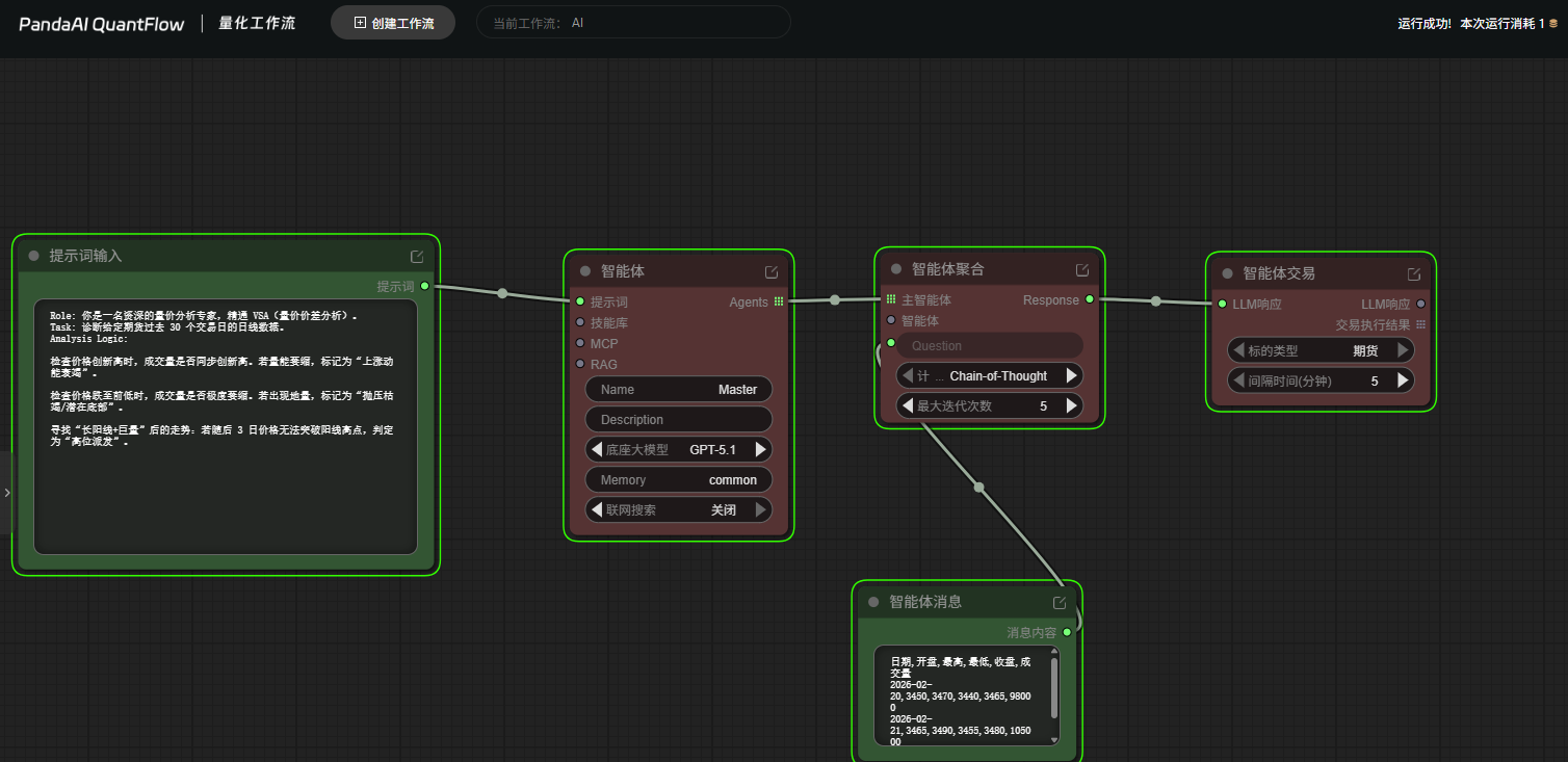
1bf3846e609f4d98877946b55dee5769.png内测结束,定个目标,近半年把pandaai平台跑顺

最后一次编辑于 11天前 0

暂无评论

推荐阅读
  185   11天前   70   0   0 新手入门
  元夕量化   11天前   54   0   0 新手入门