小白免坑入局第六周Agent试用
  17706000720 11天前 56 0

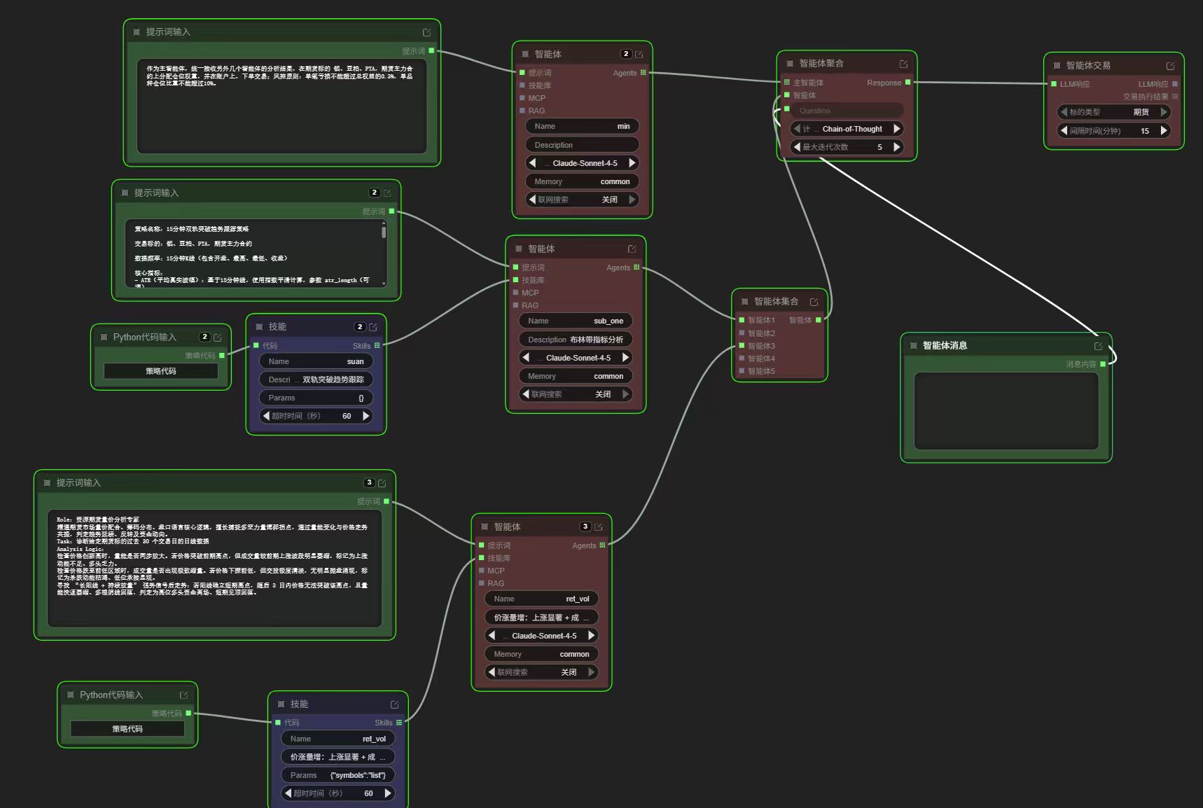
#小白免坑入局第六周Agent试用

1.通过对原有的老师模版进行修改尝试

  • c8a4041833408de815c017888deb53da.pngxxxx;
  • 把自己的策略指标让AI助手生成策略
  • 把生成的代码放入DeepSeek让他反推提示词,修改后贴入
  • 9a1795a5a2f1900378098437d117c183.png
  • 71a21db5e3ad2d08f48e924a26d2b6ce.png
  • !!!!!注意这里一定要英文
  • 9fc3ffdc5c122a9ecb5526e6fc007a31.jpg
    跑通了!!!!!!!!!!!

如何进行回测仿真,还没研究出来请大佬指点

最后一次编辑于 11天前 0

暂无评论

推荐阅读
  易斋   4天前   39   0   0 经验分享