一、Agent 节点功能功能介绍
- RAG 节点:负责数据收集,检索财报、数据库资料,将外部知识库数据喂给 LLM 模型,使模型能给出更真实回答。
- MCP 节点:作为多个智能体的合作协议,确保多个智能体有序工作,明确工作先后顺序和任务分配,解决智能体协作问题。
- 技能结合节点:用户可自主创建技能,多个技能合成技能库后连接到智能体技能库,为智能体提供更多分析能力。
- 智能体分析:将多个智能体融合,为智能体做集体决策,可作为分析工具得出分析结果。
- 智能体交易:是工作流的最后一步,前面智能体完成数据抓取和分析后,连接到智能体交易进行下单交易。
- 提示词输入:用于限定 agent 的人物画像、定位功能、分析逻辑等,对智能体的分析和决策有重要影响。
- 智能体信息:相对独立的节点,通过代码输入赋予技能节点功能和参数,可连接到智能体。
节点连接作用:RAG 和 MCP 为智能体服务,解决智能体“懂不懂”和“准不准”的问题,各节点相互配合,共同完成自主化交易工作流。
二、简单智能体结构
简单的单智能体结构

重点填写提示词。Claude-Sonnet-4.5的会快一些,如果报错换个大模型即可。目前智能体运行环境 :期货。后面可以在仿真账户选择此智能体进行运行。
提示词:包括智能体作用(如分析专家或助手)、分析任务(如期货数据)、分析逻辑(如检测价格创新高时量能情况),并对行情进行标签标记。
举例:
Role: 你是一名资深的量价分析专家,精通 VSA(量价价差分析)。
Task: 诊断给定期货过去 30 个交易日的日线数据。Analysis Logic:
检查价格创新高时,成交量是否同步创新高。若量能萎缩,标记为“上涨动能衰竭”。
检查价格跌至前低时,成交量是否极度萎缩。若出现地量,标记为“抛压枯竭/潜在底部”。
寻找“长阳线+巨量”后的走势:若随后 3 日价格无法突破阳线高点,判定为“高位派发”。
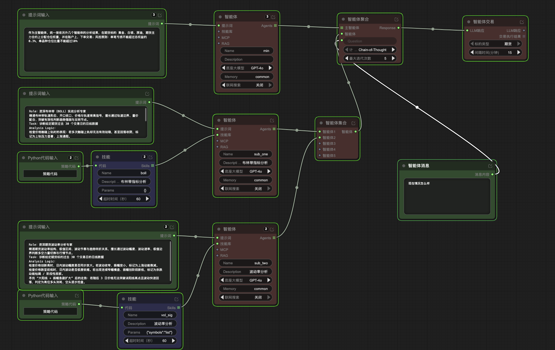
三、 复杂智能体

复杂智能体是多个智能体连接,其中技能可以连接Python代码。
技能体聚合需要连接一个主智能体,其他的智能体可以通过智能体集合来集合。
四、添加到模拟

目前报错了
Traceback (most recent call last): File "/app/src/panda_trading/trading_common/system/compile/strategy_utils.py", line 69, in strategy_compile safe_exec(source_code, scope, scope, filename=strategy) File "/app/src/common/utils/safe_builtins.py", line 62, in safe_exec raise e ValueError: code_safety.safe_builtins.exec_validation_failed During handling of the above exception, another exception occurred: Traceback (most recent call last): File "/app/src/panda_trading/trade_route/manager/real_trade_manager.py", line 102, in run_trade Run.start(handle_message) File "/app/src/panda_trading/trade/main_run.py", line 64, in start handle_message['code'], False).load(global_args) ^^^^^^^^^^^^^^^^^ File "/app/src/panda_trading/trading_common/system/compile/strategy_utils.py", line 56, in load return strategy_compile(self.code, self._strategy_file_path, scope) ^^^^^^^^^^^^^^^^^^^^^^^^^^^^^^^^^^^^^^^^^^^^^^^^^^^^^^^^^^^^ File "/app/src/panda_trading/trading_common/system/compile/strategy_utils.py", line 78, in strategy_compile raise err panda_trading.trading_common.exception.error_exception.ErrorException: ("策略代码编译异常,第62行, \n异常类型:<class 'ValueError'>,异常信息:code_safety.safe_builtins.exec_validation_failed", '00001'
已经上传