文章
问答
全部
标题
内容
登录
密码登录
×
手机号
+86 (中国)
+1 (美国)
+1 (加拿大)
+44 (英国)
+61 (澳大利亚)
+65 (新加坡)
+852 (中国香港)
+886 (中国台湾)
+853 (中国澳门)
+63 (菲律宾)
+66 (泰国)
+60 (马来西亚)
+91 (印度)
+84 (越南)
密码
手机号注册
×
手机号
+86 (中国)
+1 (美国)
+1 (加拿大)
+44 (英国)
+61 (澳大利亚)
+65 (新加坡)
+852 (中国香港)
+886 (中国台湾)
+853 (中国澳门)
+63 (菲律宾)
+66 (泰国)
+60 (马来西亚)
+91 (印度)
+84 (越南)
昵称
密码
确认
短信登录
×
手机号
+86 (中国)
+1 (美国)
+1 (加拿大)
+44 (英国)
+61 (澳大利亚)
+65 (新加坡)
+852 (中国香港)
+886 (中国台湾)
+853 (中国澳门)
+63 (菲律宾)
+66 (泰国)
+60 (马来西亚)
+91 (印度)
+84 (越南)
图形验证码
短信验证码
获取短信验证码
AI AGENT交易智能体
13811315671
25天前
67
0
因子大赛
一 AI AGENT交易智能体
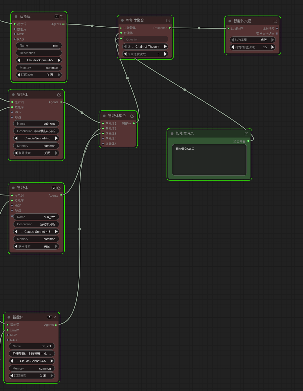
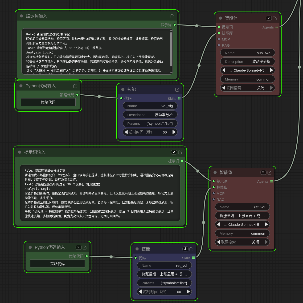
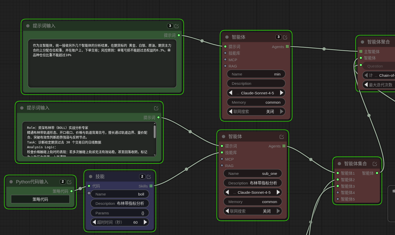
1.1 通过大语言模型驱动,实现自动化行情,信号挖掘和交易决策
;
提示词输入,加智能体组合
;
提示词输入,加智能体组合
组成智能体集合
最后启动工作流生成行情信息
1.2 在agent对话框中与ai对话,了解运行情况和输出建议
;
已知问题:
;
最后一次编辑于
25天前
0
删除提醒
×
确定删除《AI AGENT交易智能体》吗
评论
暂无评论
回复
×
推荐阅读
因子挖掘功能
13811315671
2026年03月22日
117
0
0
因子大赛
第二期第5次测试完成因子大赛-因子的挖掘
13770500718
2026年03月19日
196
0
0
Python
因子大赛
机器学习
内测作业——弱传播理论解释A股市场
易斋
2026年03月19日
281
0
2
书籍推荐
因子大赛
活动与比赛
经验分享
股票基础动量因子分析(Week 5)
bluewaxberry
2026年03月23日
180
0
0
量化策略
因子大赛
第五周 - 何为因子,何为挖因子,再检查因子
红塔山
2026年03月23日
253
2
0
Python
因子大赛
因子挖掘
185
2026年03月22日
148
0
0
因子大赛
单因子多因子机器学习框架自动生成
江鸟
2026年03月22日
147
0
0
量化策略
动量策略
Python
因子大赛
AI AGENT交易智能体
13811315671
25天前
68
0
0
因子大赛
为什么IC衰减分析和IC累计分析里面第0期的值不一样?
19963484754
20天前
67
0
0
因子大赛
数据可视化
多因子合并
13888575665
2026年03月26日
110
0
0
多因子模型
Python
因子大赛
PandaAI工作流-策略帮助文档
PandaAI官方
2025年06月23日
6888
5
1
策略讨论
因子大赛
经验分享
代码分享
Week 5 心得体会与反馈:从理解逻辑到发现问题
HomelessLight
2026年03月22日
135
0
0
因子大赛
较复杂的因子生成
13888575665
2026年03月27日
119
0
0
波动率策略
因子大赛
Week 5 心得体会与反馈:从理解逻辑到发现问题
HomelessLight
2026年03月22日
125
0
0
因子大赛
Week 5 心得体会与反馈:从理解逻辑到发现问题
HomelessLight
2026年03月22日
124
0
0
因子大赛
Week 5 心得体会与反馈:从理解逻辑到发现问题
HomelessLight
2026年03月22日
118
0
0
因子大赛
Week 5 心得体会与反馈:从理解逻辑到发现问题
HomelessLight
2026年03月22日
113
0
0
因子大赛
Week 5 心得体会与反馈:从理解逻辑到发现问题
HomelessLight
2026年03月22日
94
0
0
因子大赛
Week 5 心得体会与反馈:从理解逻辑到发现问题
HomelessLight
2026年03月22日
97
0
0
因子大赛
13811315671
关注 TA
作者其他文章
更多
AI AGENT交易智能体
2026-04-06
因子挖掘功能
2026-03-22
专家模式 的使用
2026-03-15
期货回测连接仿真交易
2026-03-08
使用AI助手创建一个可运行的基础工作流,产出回测交易记录
2026-03-01
PandaAi尝鲜实测
2026-02-15
常用标签
因子大赛
第零期线下课
C
机器学习
C++
Python
中频交易
低频交易
量化策略
波动率策略
动量策略
统计套利
事件驱动策略
机器学习策略
多因子模型
高频交易
策略套利
均值回归
趋势跟踪
机器学习模型
历史数据
组合优化
杠杆管理
风险模型
数据可视化
数据API
数据存储
数据清洗
实时数据
API接口
数据库
clickhouse
mysql
redis
mongodb
编程与工具
活动与比赛
第一期线下课
第二期线下课
第三期线下课
第四期线下课
第五期线下课
python入门基础
线上课
线下课
经验分享
新手入门
论坛公告
学习资源
书籍推荐
代码分享
策略讨论
c#
go
node.js
php