PandaAI 内测第 6 周:我这周终于把智能体这件事摸明白一点了
这周我主要折腾的是 PandaAI 里面的智能体。
一开始我其实是有点懵的。平时总听到什么 RAG、MCP、skill、多智能体,概念很多,但真放到一个工作流里到底分别干嘛,我之前是有点混着理解的。这周自己从头拖节点、配提示词、跑结果、再去做多智能体之后,我才慢慢有感觉了。
我现在会觉得,智能体这东西最关键的不是“它更聪明了”,而是“它终于开始像一个能分工的系统了”。尤其放在交易分析这种场景里,这个区别挺大的。因为分析这件事,本来就不是一句话就能搞定的,它需要取数据、按规则判断、再汇总结论,最后才有可能接到执行层。
1. 先看整体,我才发现智能体不是一个聊天框
我这周最开始干的事情,就是先把整个智能体链路看了一遍。

以前我会有一种很偷懒的理解,觉得智能体不就是一个更高级一点的 AI 对话框嘛。但这次看完整体结构之后,我就发现不是这么回事。它后面其实是挂了很多东西的,不是单纯问一句答一句。
这个地方我自己的感受是,PandaAI 这套东西如果只看最后的输出,会觉得“哦,它回答了”。但你真把前面的节点拆开看,就会发现它其实是在尽量把“怎么知道”“按什么规则做”“谁来做哪一部分”都放进系统里面。
这点我还挺有感觉的。因为一个只会回答问题的 AI,和一个能参与完整分析链路的智能体,差别还是很大的。
2. 把几个核心节点拆开看之后,我脑子终于顺了一点
这周我比较大的收获,是终于把几个常见概念稍微理顺了。

先说我自己的理解,不一定是教科书式定义,但对我自己已经够用了。
RAG 这个东西,我现在理解它就是去帮智能体找外部资料的。比如财报、数据库里的内容、外部知识,它先去找,再交给模型去分析。也就是说,它更像是在解决“你分析的时候有没有东西可看”的问题。

MCP 我现在会觉得更像一个协作规则。以前我们要让 AI 操作数据库、调用 API,得给每个工具单独写对接代码。MCP 把这些接口标准化了,它不管具体怎么跑流程,它只负责把所有工具变成‘即插即用’的设备,解决的是‘AI 连不上这些系统,所以干不了活’的问题。
以前我会把这两个东西糊成一团,现在我会觉得其实挺清楚的:一个偏“补知识”,一个偏“管配合”。

然后 skill 这个点,这周我也有点理解到了。它不是多加一句提示词那么简单,它更像是把某一种能力封装起来了。比如你让它专门会分析布林带,或者会分析波动率,这种东西如果能沉淀成 skill,后面就不是重新讲一遍逻辑,而是直接拿来用。

这时候多智能体这个东西也就比较好理解了。以前我会觉得多智能体是不是就是“多来几个 AI 一起说话”,但这周跑下来之后,我觉得不是,它真正有用的地方在于分工。
有人负责量价,有人负责波动率,有人负责最后整合结果,这样出来的分析就会比一个智能体什么都做来得更稳一点。

看到交易节点放在最后的时候,我其实还挺有感觉的。因为这就很像真实流程了,前面先采信息、做判断、出结论,最后再决定要不要动手。这个顺序是对的。

最后是提示词这个节点。
以前我对提示词的理解会偏“怎么把话说漂亮”。但这周我越来越觉得,在智能体这里,提示词真的不是润色,而是在定规矩。你让它扮演什么角色,按什么逻辑分析,输出成什么格式,其实都在这里定。
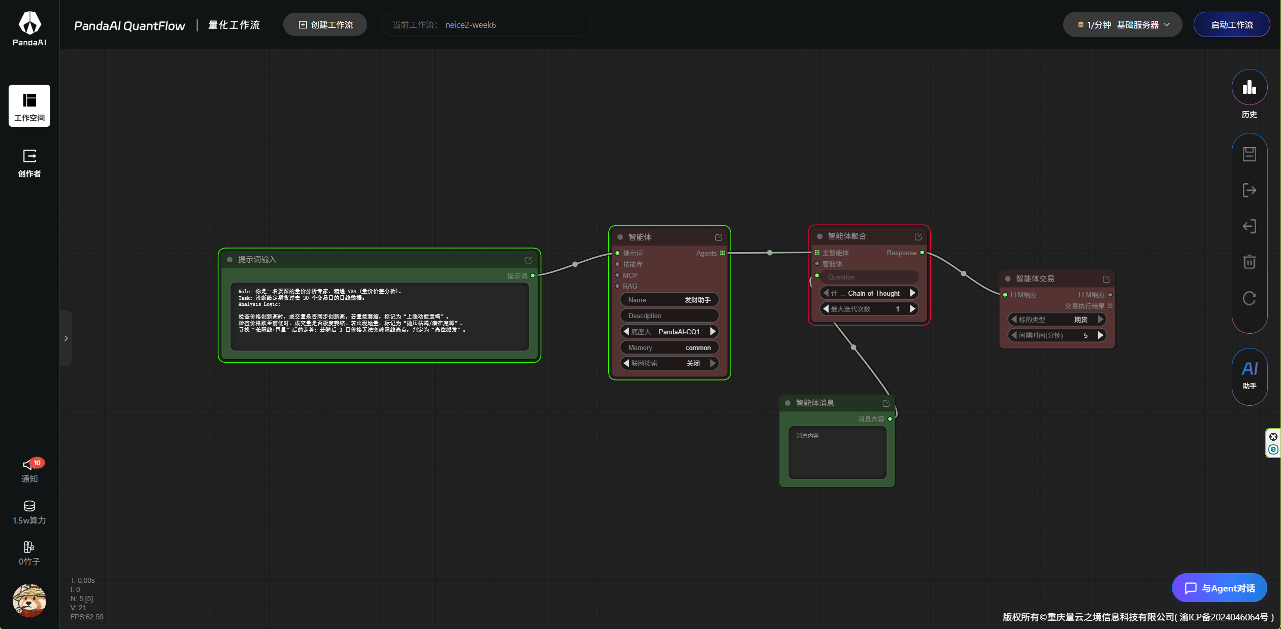
3. 我先做了个单智能体,专门让它做 VSA 分析
前面这些节点都看了一遍之后,我就开始自己搭一个能跑的东西了。
我先做的是单智能体版本,方向比较明确,就是让它去做 VSA 量价分析。这个场景我觉得很适合拿来测,因为它既有明确逻辑,又比较适合看智能体是不是真的能按规则办事。先把整条链路搭起来之后,我心里会更有数,知道消息是怎么进来的、智能体怎么处理、最后又怎么往后传。

这次我在提示词里写得比较细,没再像以前那样直接来一句“帮我分析一下行情”。我把角色、任务、执行逻辑、输出格式都尽量写清楚了,直接写进提示词输入节点里。
我会发现,一旦写清楚之后,智能体的状态会明显不一样。它就不再像一个泛泛的聊天助手,而更像一个被限定了方法论的分析员。
这个地方我自己有个挺强烈的体会:
提示词写得细,不是为了显得专业,而是为了减少它乱发挥。

然后是智能体本体这一块,我把命名、模型、memory 这些也都看了看。模型当然重要,这里也是给了很多的大模型,居然有claude!也是非常的前沿了!虽然但是,我还是喜欢自己家的模型,我为pandaAI-CQ1/2扛大旗!
还有一个彩蛋是 memory,我之前没太在意,这次会感觉它有点像“记账本”。如果没有这个东西,很多对话都像一次性的;有了之后,智能体会更像一个持续工作的助手,而不是每次都从头来。
4. 跑完单智能体之后,我第一次觉得它有点像真的在帮我做事
单智能体搭完之后,我就直接开始问它问题了。
我问的是:请用 VSA 量价价差分析法,去看黄金主力合约过去 30 个交易日的日线数据,告诉我有没有“上涨动能衰竭”的信号,如果有,出现在哪一天。

这个过程里,我最满意的不是它给没给出我想听的答案,而是它真的沿着前面的规则去做分析了。

最后它给我的结果是,没有发现“上涨动能衰竭”,但发现了两次“高位派发”,时间点在 2026 年 3 月 20 日和 2026 年 3 月 25 日。
这个结果一出来,我自己的第一反应其实是:还挺像那么回事的。
因为它不是在空泛地说“当前行情偏强但需注意风险”这种很常见的话,而是给了我比较明确的时间点和标签。这个就很关键。对交易分析来说,模糊判断很多时候没法继续用,但这种结构化结果是能继续往下走的。
这一步也让我开始意识到,智能体到底好不好用,真的不是看它会不会说,而是看它的结果你能不能接着用。
5. 接下来我就不满足了,开始搞多智能体
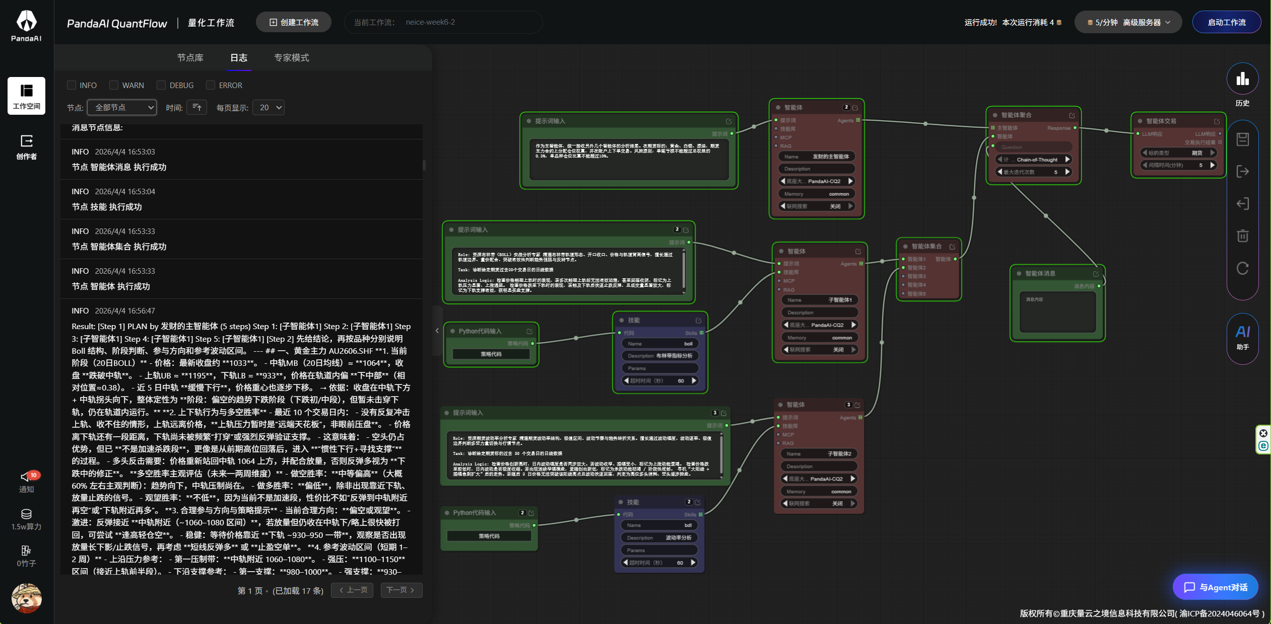
单智能体跑通之后,我就开始想,既然一个智能体能做一种分析,那能不能让多个智能体各做一部分,再由一个主智能体去统一处理。
然后我就开始折腾多智能体。
第一个子智能体,我让它去做布林带方向的分析。这个地方我还是用了 Python 代码节点里的技能代码助手,让它帮我生成对应的 skill。


这个体验还挺有意思的。因为以前很多时候,我们是“聊一次,得一个回答”;但 skill 这个东西更像是“做一次,留一个能力”。这两者差别很大。前者更像临场发挥,后者更像开始积累自己的工具箱了。
第二个子智能体,我做的是波动率分析。这样一来,一个看布林带轨道和压力支撑,一个看波动节奏和振幅,再加上主智能体去做整合,我自己会觉得这个结构就开始靠谱了。
接下来展示的还是skill的生成,这里是换成了布林带的skill。


而且到了这一步,我会越来越觉得,多智能体的价值根本不在“多”,而在“分工明不明确”。
如果大家都在做差不多的事情,那其实只是看起来热闹。但如果每个智能体都有自己的职责范围,那最后汇总出来的结果就会更像一次正经分析,而不是多个回答堆在一起。
6. 真正让我觉得有意思的,是它开始给我比较具体的执行建议了
多智能体搭完之后,我就直接开始问了:请用多智能体分析黄金主力合约 AU 过去 30 个交易日的日线数据,告诉我有没有符合的交易机会。

从这一步开始,我能很明显地感觉到,主智能体是在调子智能体干活的。这个感觉和单智能体完全不一样。单智能体更像一个人全做,多智能体更像是有人分头去看,然后再回来汇总。
我自己还挺喜欢这种感觉的,因为它更像真实工作场景。
然后我接着追问了一句:那具体什么时候可以进场?

这一问其实是我故意的。因为很多 AI 到这里就会开始打太极,说一些方向判断,但不肯落到具体点位和操作上。

但这次它给我的反馈是比较实的。它不只是说有机会,还给了我比较具体的执行思路,连止盈止损这些都带出来了。
这个地方我是有点惊喜的。因为我并没有一字一句把这些东西硬塞给它,但前面 skill、提示词、主智能体规则这些东西搭起来之后,它居然真的能往这个方向自然走出来。
这就让我觉得,前面的结构设计是有价值的。不是说你 prompt 一下它突然变聪明了,而是因为你把该交代的东西前面交代清楚了。
7. 最后回头看整个工作流,我觉得这周最大的收获不是“跑通了”,而是“想明白了”

最后看整个工作流全景的时候,我自己的感受其实挺强的。
这周当然不是说我做了一个多厉害的策略,也不是说我靠这个立马就能去实盘了。真正让我觉得值的是,我好像第一次把“智能体”这件事想得没那么虚了。
我现在会觉得:
- RAG 是让它别闭门造车,分析前先有资料可看。
- MCP 是接数据的协议,虽然我还没开始找到好的mcp服务器使用他,未来可期。
- 提示词不是包装,是规则。
- skill 不是一次性回答,是把能力留下来。
- 多智能体不是为了炫技,而是为了分工。
而且最重要的一点是,我越来越觉得,交易场景里的智能体,最关键的不是它能不能讲很多,而是它最后能不能给你一个你接得住、用得上的结果。
8. 这周总结
如果说前几周我更多是在体验 PandaAI 怎么生成工作流、怎么修代码、怎么把流程跑通,那这周我会觉得自己终于开始碰到它更核心的地方了。
我现在对智能体的理解,比之前具体了很多。它不是一个“更高级的聊天框”,也不是把很多流行词堆在一起。它更像是在尝试把角色、规则、能力和执行链路拼成一个系统。
当然,这里面还有很多可以继续打磨的地方,我也不觉得现在就已经完美了。但至少这周我自己是真的玩出感觉来了。
而且我挺认同一点的:
智能体这个方向,真正难的不是把概念讲出来,而是让它在一个具体场景里真的有用。
这周这套单智能体到多智能体的体验跑下来,我会觉得 PandaAI 至少已经在往“有用”这个方向靠了,而且不是停留在表面。