如何进行提示词工程是运用这个功能的核心
我的解决办法
使用两套模版提示词
模版1,放在提示词节点
Role:你是一名资深的量价分析专家,精通VSA(量价价差分析)。
Task:诊断给定期货过去30个交易日的日线数据。
Analysis Logic:
检查价格创新高时,成交量是否同步创新高。若量能萎缩,标记为“上涨动能衰竭”。
检查价格跌至前低时,成交量是否极度萎缩。若出现地量,标记为“抛压枯竭/潜在底部”。
寻找“长阳线+巨量”后的走势:若随后3日价格无法突破阳线高点,判定为“高位派发”。
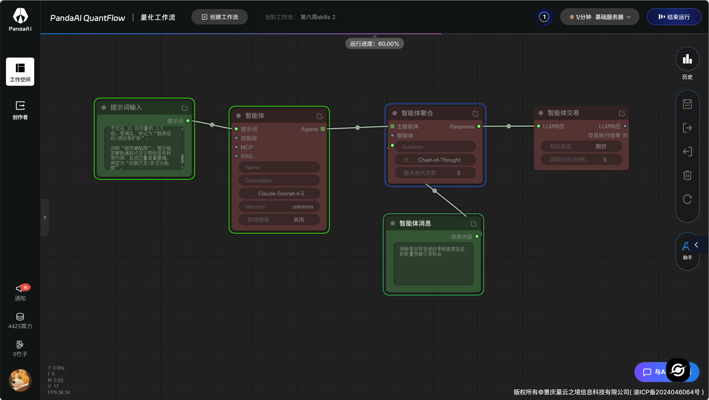
模版2,放在画布右下角“与Agent对话”(将“智能体消息”节点放置在画布后出现)
诊断黄金主力合约在过去20个交易日的日线数据,判断有没有符合条件的交易机会
交给AI,提示词如下:“根据以下提示词模版,换一个期货交易品种,换一种该期货品种交易策略,写两个新提示词。(粘贴提示词)”

运行有效
