一 一级标题一 构建趋势交易分析智能体

1.1 二级标题二、十大智能体节点
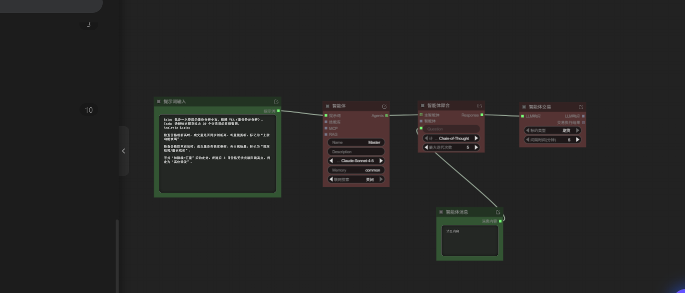
节点 功能
RAG 数据收集器,检索外部知识库为LLM提供信息
MCP 多智能体协作协议,协调多个Agent的工作顺序
智能体 核心节点,基于LLM进行智能决策
提示词输入 定义Agent的角色、任务和分析逻辑
技能 创建和组合Skills技能
技能集合 融合多个技能形成技能库
智能体消息 传递消息内容
智能体交易 将分析结果转化为实际交易指令
智能体集合 融合多个Agent的分析结果
智能体聚合 汇总多个Agent的输出
- xxxx;
- xxxx;

1.2 二级标题 构建多智能体交易框架
- x
xxx; - xxxx;

- 启动成功后,在智能体消息框中输入具体要求
结语
这周的Agent体验让我看到了量化交易的另一种可能。相比传统的规则策略,Agent能够处理更复杂的信息,做出更灵活的判断。