一 智能体模版内测试用
1.1 根据课程内容提示建立一个智能体工作流

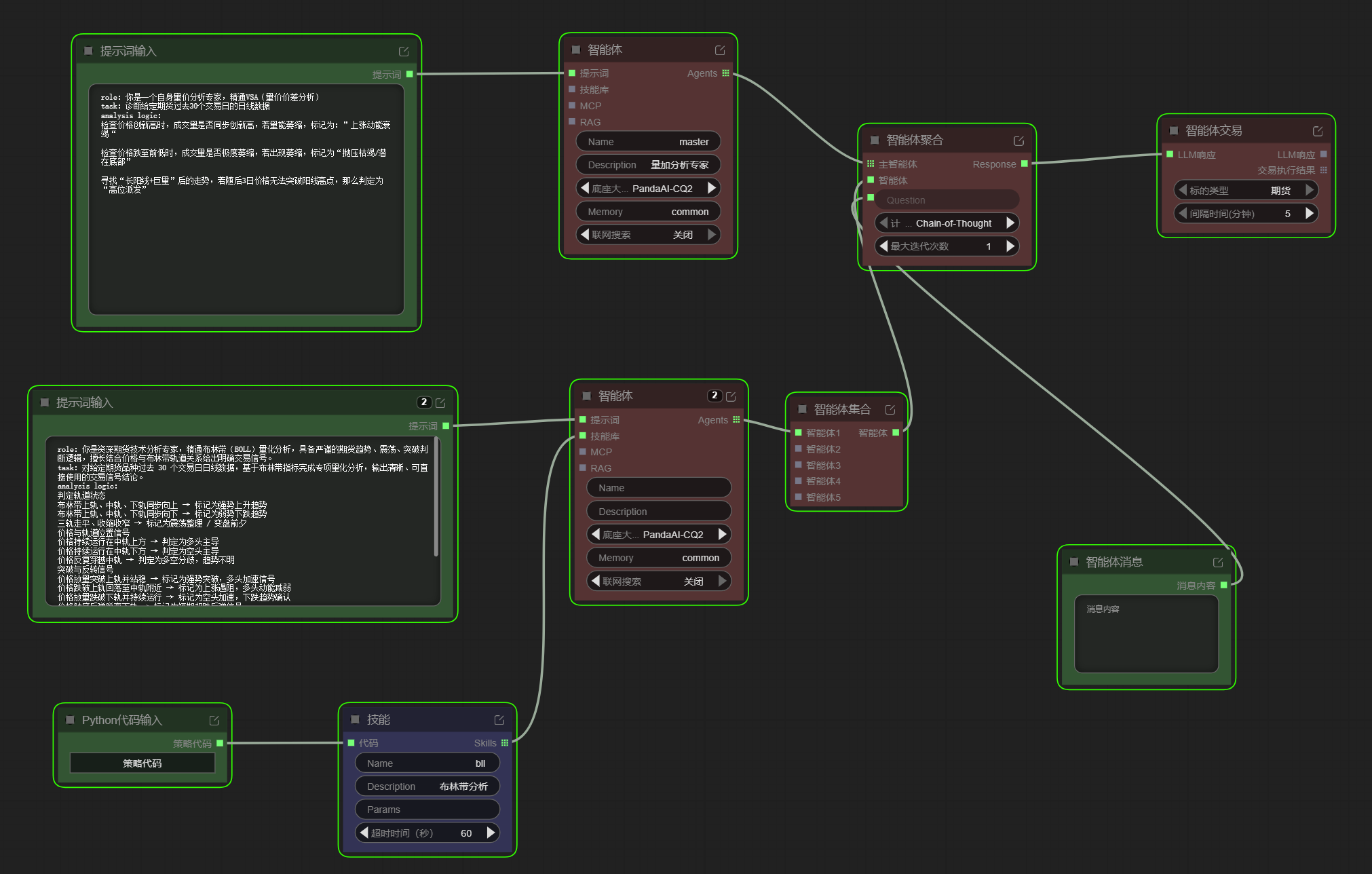
- 工作流由提示词输入,智能体链接,智能体聚合以及智能体交易4个模块组成,提示词的主要作用是定义智能体的功能和思考方式,需要给与一个身份,给与任务,以及定义它的分析方式。
- 智能体中需要选定自己使用的基座大模型,我这里用的是CQ2,其他的大模型很容易欠费,而CQ2是panda自带的,运行流畅,不易出错,并且在对接数据库的时候会更加顺滑。
1.2 多智能体及skill应用
在之后我添加了另一个智能体,作为skill的载体,功能是进行布林线的分析。

- 跟随视频课的操作步骤,我建立了第二个skill智能体,进行辅助分析。这个智能体除了有一个提示词节点,还有一个python代码节点和skill节点。这个智能体主要起辅助作用,同样的skill智能体还可以添加很多个。最有点击运行,运行成功。
1.3 智能体交互
点击右下角,与agent对话

这时候便可以让agent帮助我们对期货合约进行分析了,不过其中有个很重要的数据就是合约代码和要去什么地方获得及时可靠的信息。但这里agent提示找不到数据。

紧接着我通过对话让agent在pandaai获取了相关期货代码和数据,这里要感谢邓wise超同学提供的提示词。


最后agent给了我一个非常满意的答卷。最后感谢一起学习的小伙伴,感谢panda提供了如此优秀的平台。目前平台只支持期货,希望能够尽快上线股票分析的功能。