PandaAI智能体交易工作流以及技能的开发思考
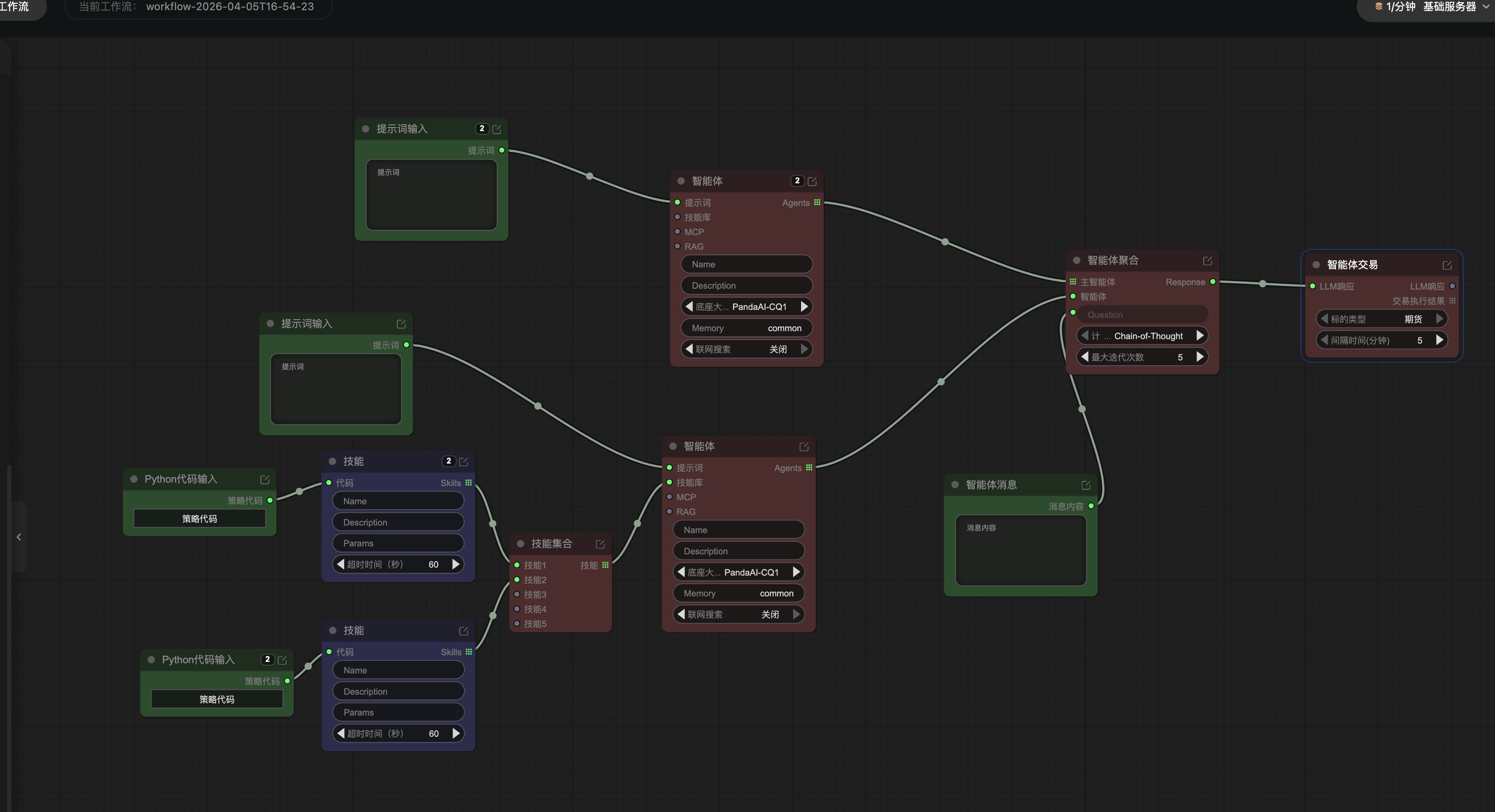
现场是构建一个简单的多智能体交易工作流
进行一个期货智能体工作流生成搭建~

目前是一个空的工作流,我们进一步往里面添加详细信息。
技能1


技能2
想做成事件驱动,但是这里事件驱动可以接入搜索


最后

运行,点击右下角的智能体问答进行分析
目前似乎Search tool还没有很好用

没事 先喂给他相关事件~


结果:






关于智能体技能
这其实和目前Agent社区普遍的Skills的概念略有出入,本质也是即插即用,但是考虑到金融数据分析更多可能需要一些实际代码或者函数的调用,PandaAI的智能体技能Skills更现实Function Calling形式的一种调用,不是Claude skills那种纯markdown形式的提示词技能(当然,md形式的skill也可以直接调用底座LLM进行读取,就当成一个描述也可以~)
直接借用一张图来展示框架

PandaAI 智能体 Skill 本质上是"工具函数"通过 description+params 向 LLM 暴露能力、用 code 封装数据获取与处理逻辑,让大模型在对话中按需调用金融数据 API 并返回结构化上下文;
其扩展性开发思路核心是"三层递进":
①最底层用 panda_data 原子 API 组装单一维度的数据子 Skill(如持仓、北向、席位、杠杆),
②中间层通过 Inner LLM Call 把硬编码规则(关键词匹配、标签分类)升级为 AI 智能判定,让 Skill 能自适应新券商、新概念、新资金主体,
③顶层用"一站式聚合 Skill"在内部串联所有子 Skill 的分析能力(存量+边际+换手率三维 × 近1月/3月/全区间多窗口),避免依赖外层 LLM 编排多工具,最终以"数据采集→分析计算→评分分级→AI解读→报告格式化"的标准五段式输出可直接呈现给用户的决策报告。
例如
