Agent交易智能体
一、测试过程
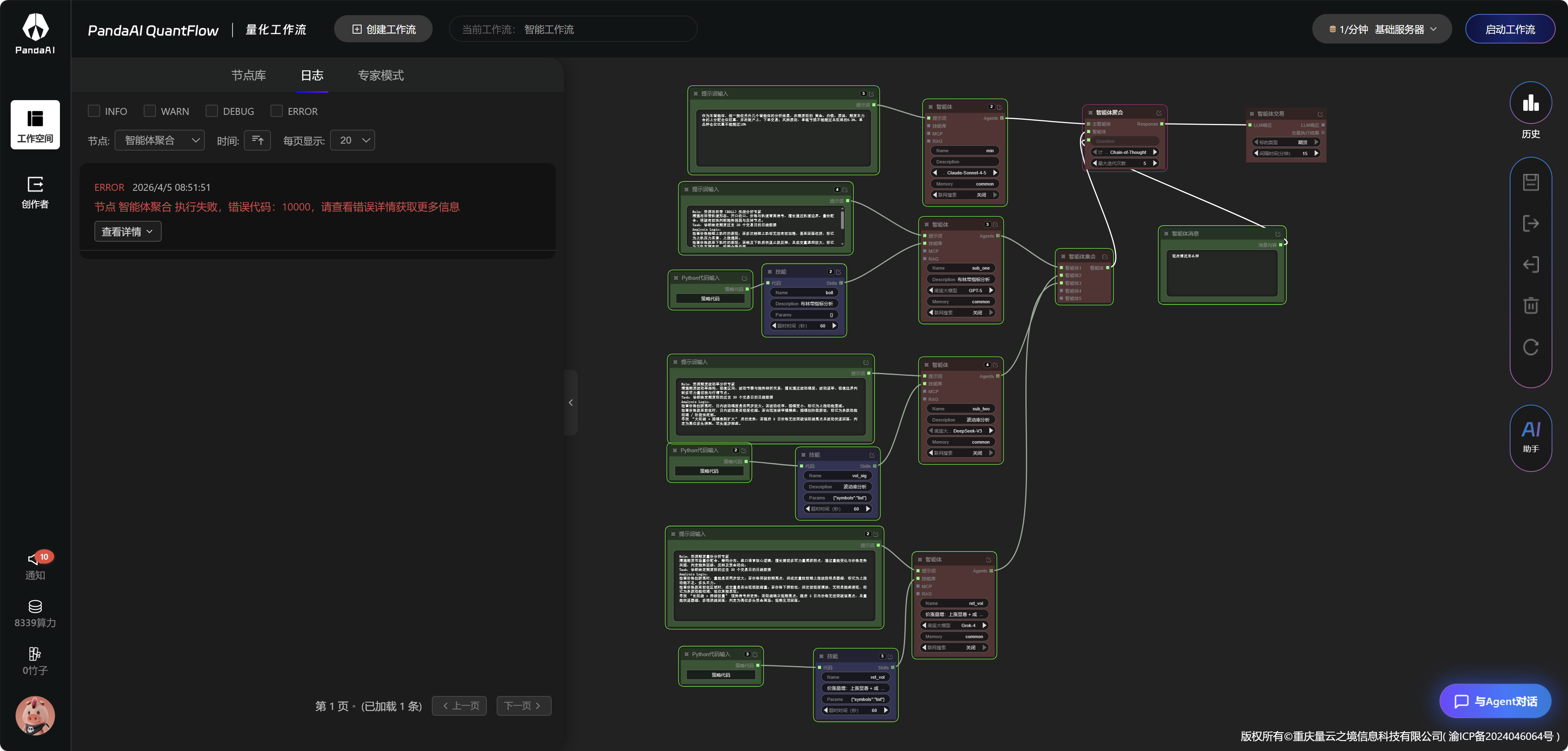
1.1 按照视频操作步骤测试


二、问题发现与解决
2.1 模型问题
- 调试多次失败,最终发现是模型问题
- 解决方案:全部改为使用 pandaai 的模型,成功正常运行

2.2 模型选择建议
- 建议:对于不能使用的模型,不要显示出来,或在点击后提醒用户在某处配置 API 密钥
三、功能测试
3.1 Agent 对话功能
- 与 agent 对话成功获取分析结果

3.2 原油投资分析
- 询问原油是否可以购买,agent 结合数据给出中肯的分析结论

四、专家模式建议
- 代码展示优化:代码显示过于拥挤,建议添加全屏查看按钮
- AI 代码修改功能:增加 AI 修改代码模式,通过提问直接修改内容
