时间真快啊,这是内测的最后一周了,加油.说实话,之前对"智能体"这个词比较陌生,只知道LLM、大语言模型这些概念,对Agent到底能做什么一直没有太清晰的认识。这周通过实际体验,终于对Agent有了初步认识,也想分享一下我的感受。
一、初识Agent概念
刚看到这周任务主题的时候,我就在想:Agent到底是个什么东西?跟我们平时说的AI有什么区别?
通过这周的体验,我慢慢理解了:Agent本质上是一个能"自主决策"的智能体。它不像普通的AI助手那样你问什么答什么,而是能够根据设定的目标,自己规划路径、调用工具、最后给出结果。
我还特意研究了一下RAG和MCP这两个概念:
- RAG 就像是Agent的"眼睛",负责去检索各种外部数据,让Agent能获取真实可靠的信息源
- MCP 就像是Agent的"神经系统",负责协调多个Agent之间的工作,让它们有序协作、不打乱仗
这两个配合起来,解决了Agent"懂不懂"和"能不能协作"的问题。我觉得这个设计思路挺巧妙的,把复杂的能力拆分成明确的模块。
二、十大智能体节点一览
在工作流编辑器里,智能体分类下有10个节点,标注的是"07-智能体",如下图所示。我逐个研究了一下它们的作用:
| 节点 | 功能 |
|---|---|
| RAG | 数据收集器,检索外部知识库为LLM提供信息 |
| MCP | 多智能体协作协议,协调多个Agent的工作顺序 |
| 智能体 | 核心节点,基于LLM进行智能决策 |
| 提示词输入 | 定义Agent的角色、任务和分析逻辑 |
| 技能 | 创建和组合Skills技能 |
| 技能集合 | 融合多个技能形成技能库 |
| 智能体消息 | 传递消息内容 |
| 智能体交易 | 将分析结果转化为实际交易指令 |
| 智能体集合 | 融合多个Agent的分析结果 |
| 智能体聚合 | 汇总多个Agent的输出 |
说实话,第一眼看到这10个节点的时候有点懵,不知道从哪开始。但仔细看了一遍之后,发现它们的逻辑其实很清晰——从数据获取到智能决策再到交易执行,覆盖了完整的自动化流程。
三、基础智能体工作流体验
第一步:配置提示词
我首先在"提示词输入"节点里给Agent做角色画像。一开始我随便写了几句,发现效果不太好。后来我理解了,prompt的设置非常关键——你要把角色定义得越具体,Agent的表现就越精准。
我设置的prompt是:
- 角色:期货行情分析专家
- 任务:判断价格创新高时的量能情况,识别"上涨动能衰竭"等信号
这里我有个心得:好的prompt需要包含具体的判断标准和输出格式,而不是笼统地说"帮我分析一下"。如下图所示:

第二步:连接核心智能体
将"提示词输入"连接到"智能体"节点。这里可以设置Agent名称、选择底座大模型、以及开关Memory记忆功能。
我选了"PandaAI-CQ1"模型,记忆功使用默认的common,联网功能我也打开了,先看看基础效果怎么样。
第三步:连接对话与交易
按照我的理解,工作流有两个核心链路:
- 问答链路:智能体消息 → 深度思考 → 主智能体 → 用户输出
- 执行链路:主智能体 → 智能体交易 → 期货交易
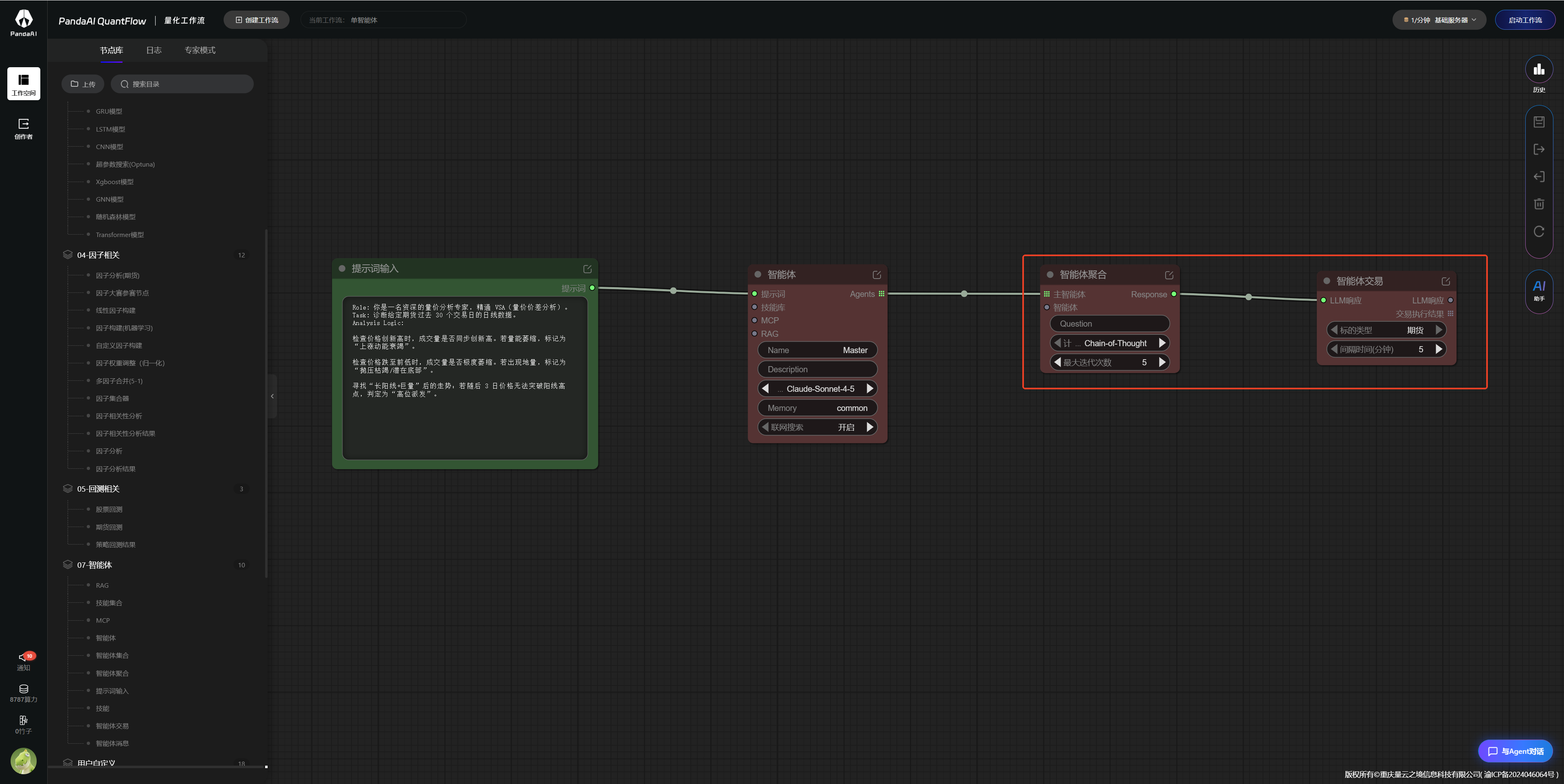
把这两条链路接好之后,一个基础的工作流就完成了。如下图所示:

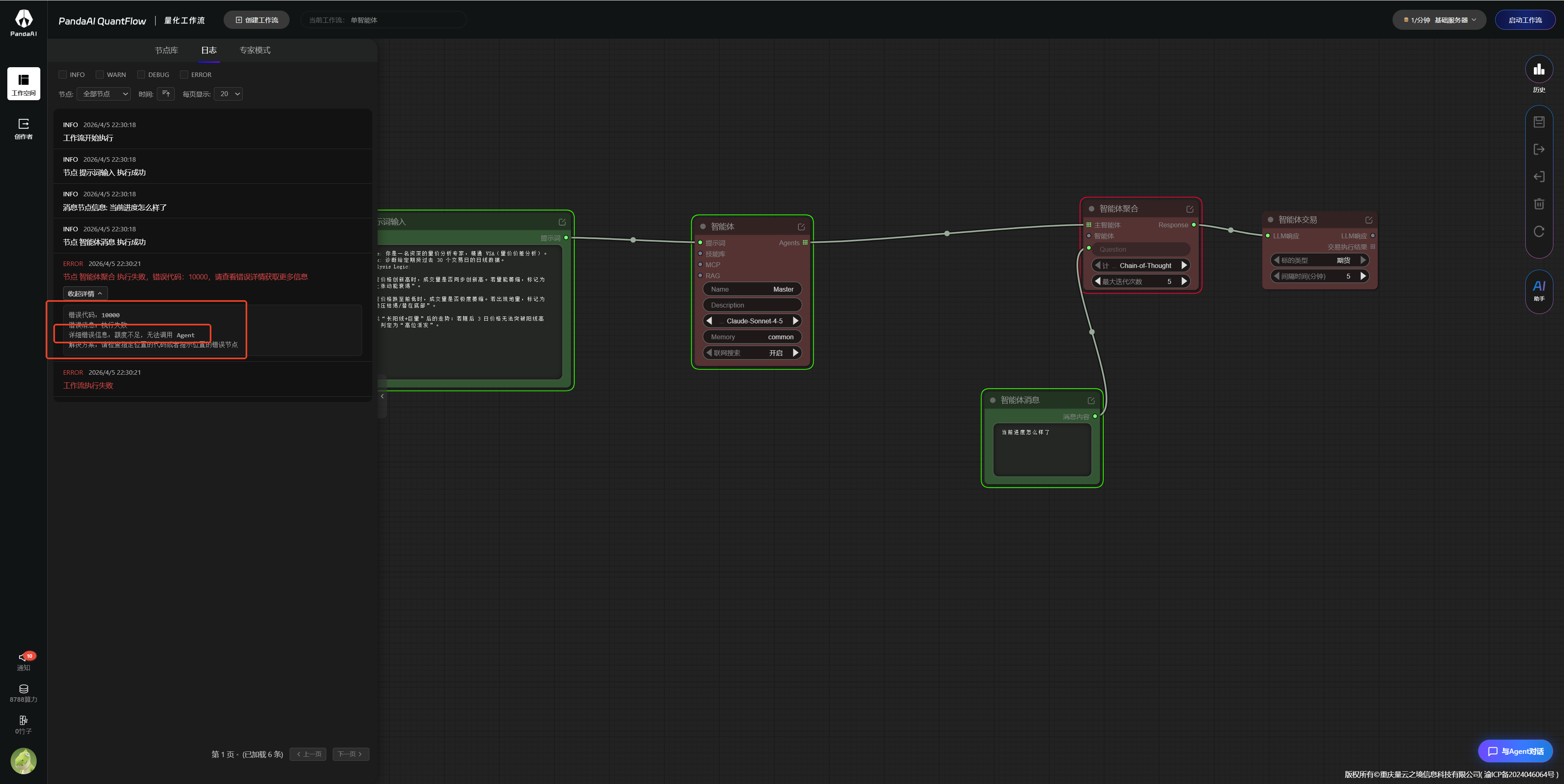
这里看教程使用的是 Claude 的大模型,我最开始用还是好的,后续报错,如下图所示,开始我以为是我的账户有问题,后来查了下,是pandaai使用的claude账号额度不足,我们这里只要切换个底座模型试试就可以了.但是这个报错提示,建议优化下,让新手有点困惑.如下图:

四、多智能体协作初探
在学会了基础工作流之后,我开始琢磨进阶用法——多智能体协作。
我的理解是:与其让一个Agent什么都做,不如让多个专业的Agent各司其职,最后再汇总决策。
基本思路:
-
创建专业技能:利用"技能代码助手"生成特定分析技巧的代码(如布林带分析),保存为可复用的技能
-
构建专家智能体:创建多个独立的专家Agent,比如:
- 波动率分析专家
- 量价分析专家
- 布林带分析专家
-
整合与决策:用"智能体集合"汇总各专家的分析结果,然后由"主智能体"做最终决策
这种分工协作的模式让我眼前一亮——就像一个公司里有各个部门的专家,最后由CEO拍板一样。
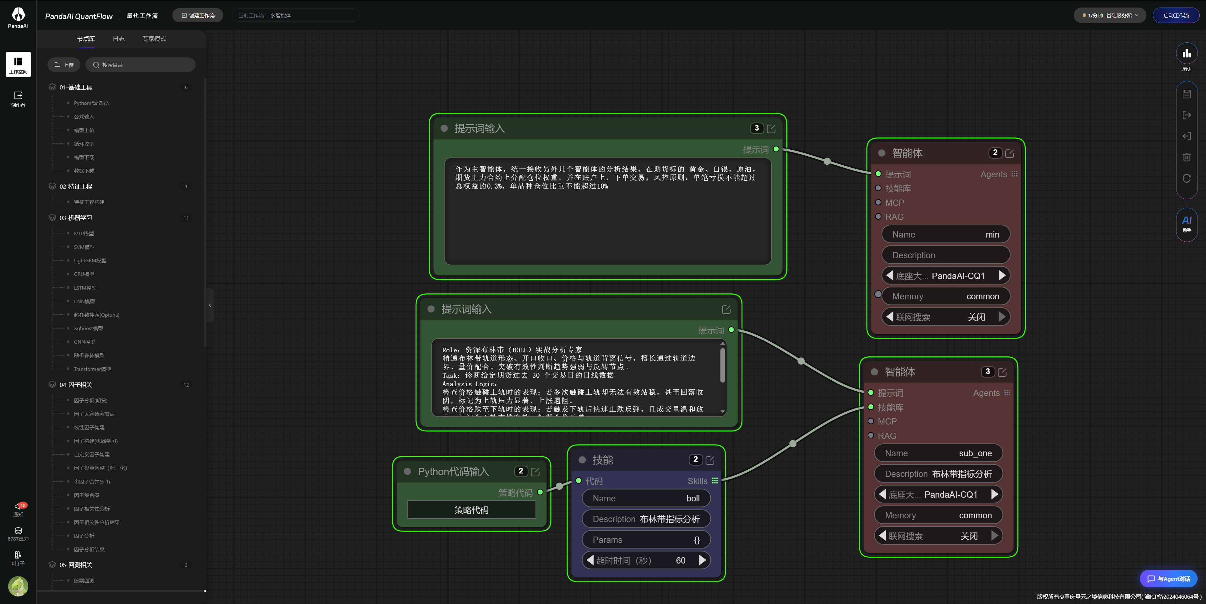
经过一系列学习和测试,参考了教程里面的示例,做了一个多智能体的工作流,如下图:

五、调试
工作流搭好了,怎么验证它到底能不能正常工作呢?
对话式验证
工作流运行后,可以在右下角的对话窗口向Agent提问。我试着问了一句:“过去30个交易日,黄金主力合约是否有上涨动能衰竭的信号?”
Agent开始运行了,能看到它的思考过程,最后给出了分析结果。这个体验挺新奇的——不像传统策略那样需要自己写代码查数据,直接用自然语言就能驱动。
问题排查
如果输出不符合预期,需要检查几个地方:
- 提示词描述是否清晰具体
- 节点连接是否正确
- 模型选择是否合适
经过几次测试,感觉真的太强大了,比我自己的思考逻辑强很多.但是有时候偶尔会报错,希望后续可以改进,让服务更稳定,如下图:

六、模拟交易
连接模拟盘
调试完成后,可以通过"创建实盘"功能绑定模拟交易账户。这个环节可以把分析结果直接转化为下单指令。关联的时候选择多智能体工作流即可,如下图:

七、一点感受
有意思的地方:
- 对话式交互:不同于传统的规则策略,Agent可以用自然语言的方式进行交流,这种交互方式更直观
- 模块化设计:节点之间的组合很灵活,可以从简单到复杂逐步演进,不用一开始就学全套
- 自动化程度:从分析到决策到执行,可以形成完整的自动化链路,这个想象空间很大
还需要学习的:
- Prompt工程是关键,提示词的质量直接决定Agent的表现——这有点像在训练AI
- 多智能体协作的逻辑需要好好设计,不是简单堆砌就有效
- 如何将Agent的建议真正用到实际交易中,还需要更多测试
结语
这周的Agent体验让我看到了量化交易的另一种可能。相比传统的规则策略,Agent能够处理更复杂的信息,做出更灵活的判断。当然,目前还处于学习阶段,很多东西还需要进一步探索。
如果你对AI和量化交易的结合感兴趣,这套系统值得一试。从简单的单Agent工作流开始,慢慢进阶到多Agent协作,一步步来就行。
