Agent交易智能体尝试
1.1 Agent工作流搭建
智能体交易对于我这种小白来说太深奥了,按教程建立一个最简单工作流跑一遍学习学习
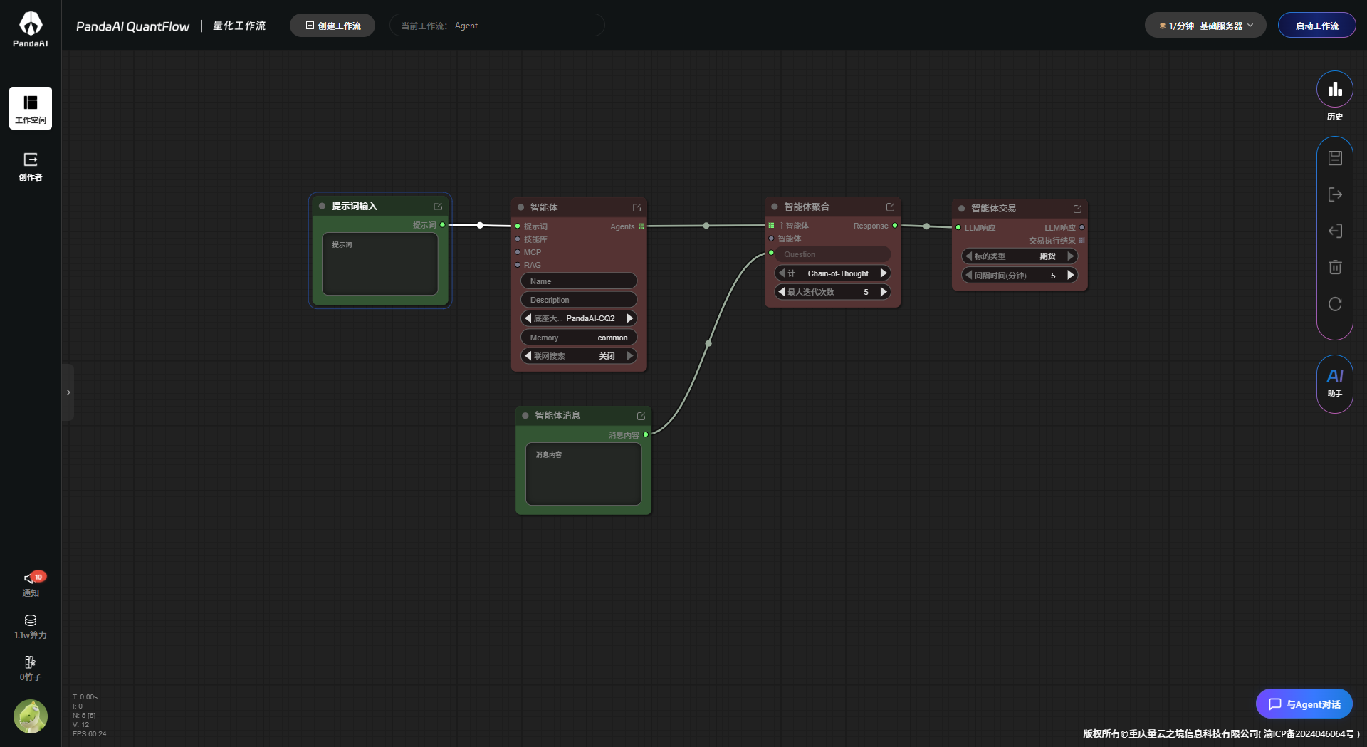
节点库中找到最基础的节点:提示词输入,智能体,智能体聚合,最后是智能体交易。把他们连接起来

1.2 提示词
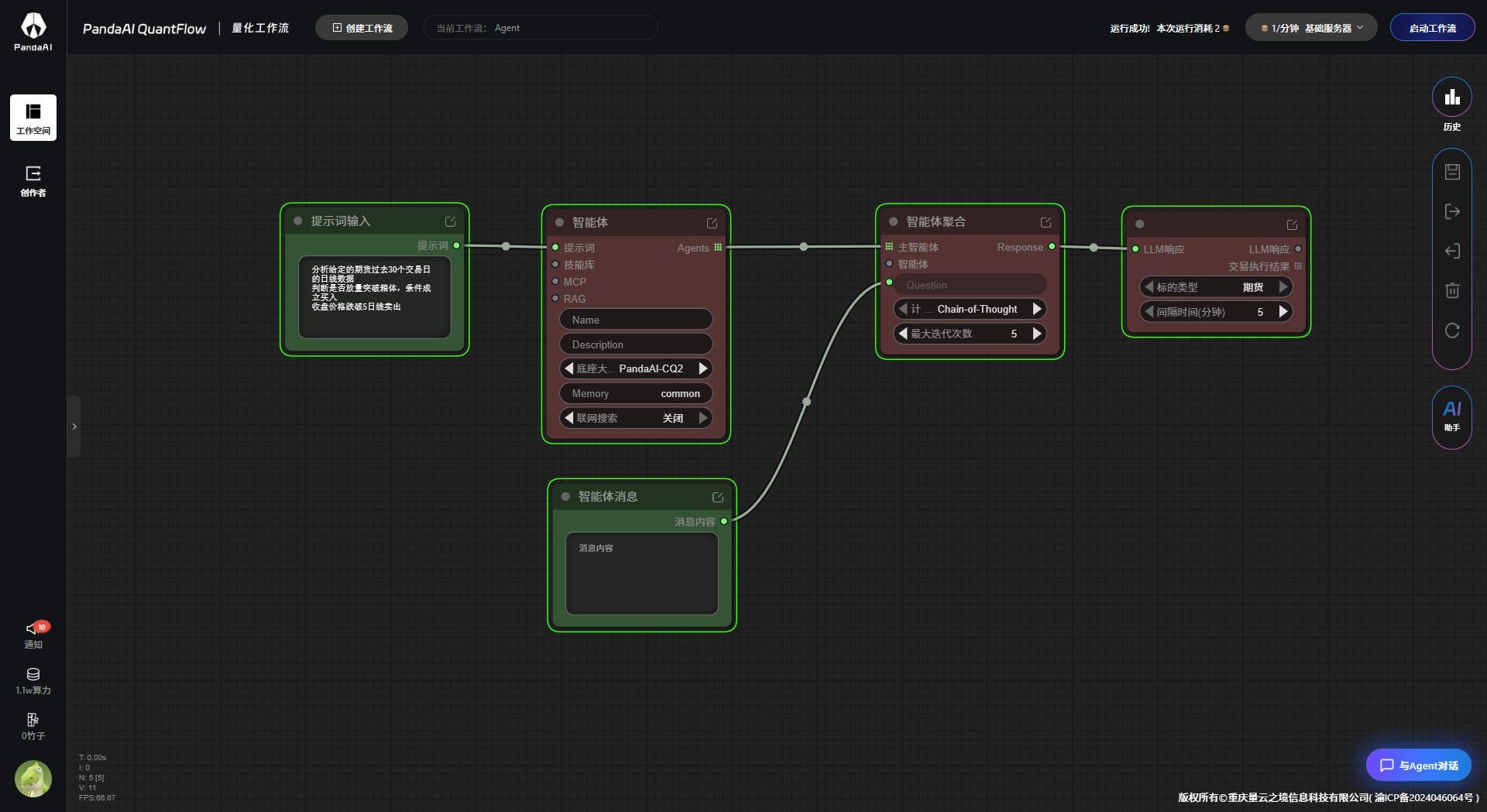
工作流搭建好后,就需要给agen注入灵魂,设计提示词。然后启动工作流

提示运行成功后,除了工作流变绿框,没任何输出,只能再啃一遍教程寻找原因

原来需要通过对话按钮跟自己设计的agent进行对话,输入需要分析的期货品种,Agent开始工作

智能体交易对于我这种小白来说太深奥了,按教程建立一个最简单工作流跑一遍学习学习
节点库中找到最基础的节点:提示词输入,智能体,智能体聚合,最后是智能体交易。把他们连接起来

工作流搭建好后,就需要给agen注入灵魂,设计提示词。然后启动工作流

提示运行成功后,除了工作流变绿框,没任何输出,只能再啃一遍教程寻找原因

原来需要通过对话按钮跟自己设计的agent进行对话,输入需要分析的期货品种,Agent开始工作

暂无评论
2026-04-05
2026-03-19
2026-03-12
2026-03-07
2026-02-26
2026-02-13
2026-01-09
2025-12-31
2025-12-30
2025-12-16