流程步骤
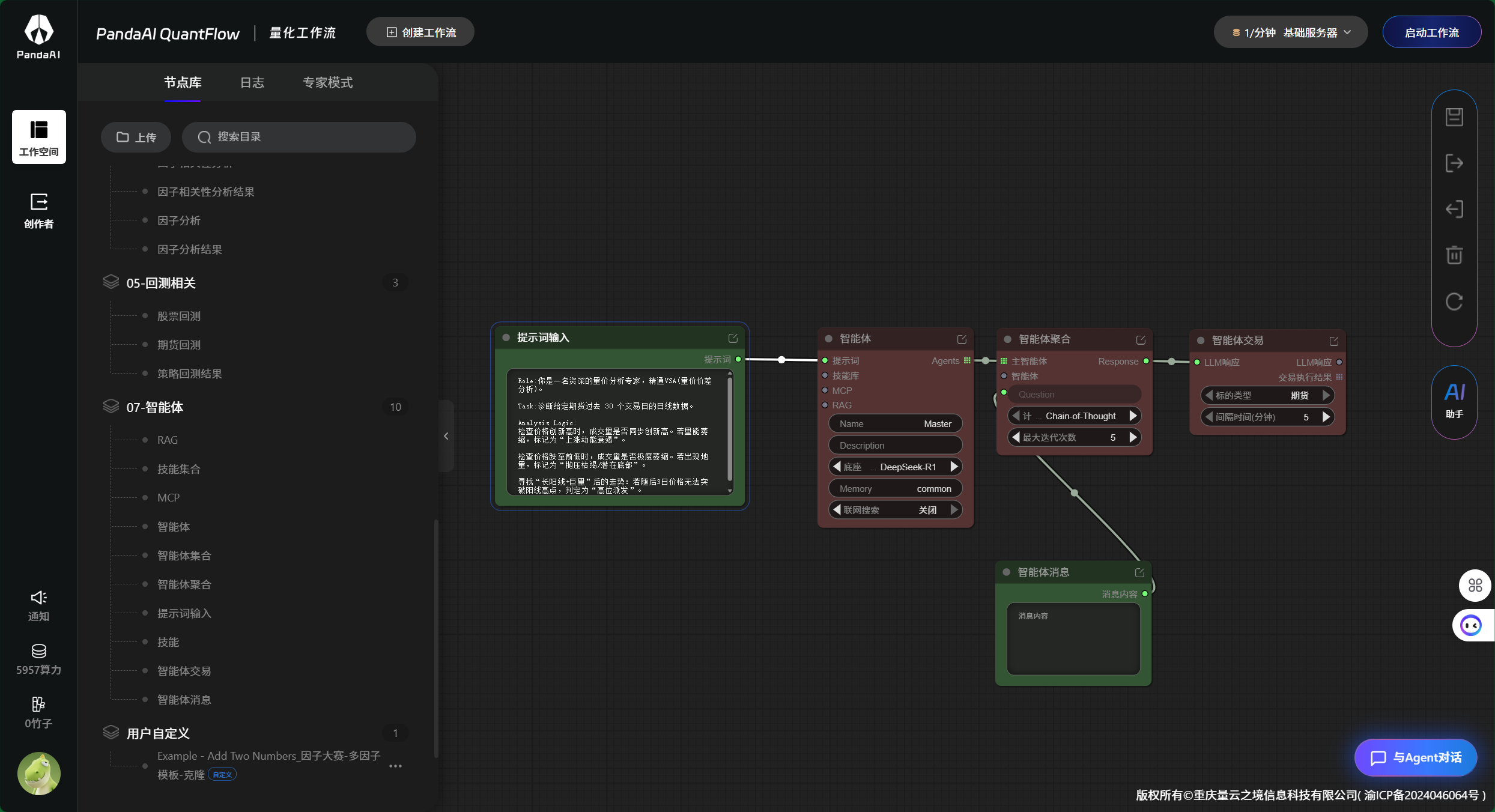
1.创建工作流

2.将左边智能体节点拖拽并连接,写入提示词

3.选择智能体

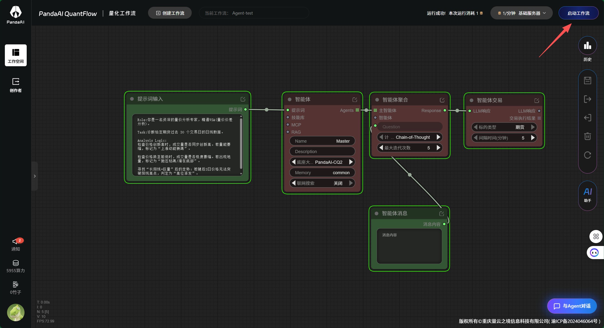
4.启动工作流
除了pandaAI的LLM,DeepSeek的不能使用,报错。

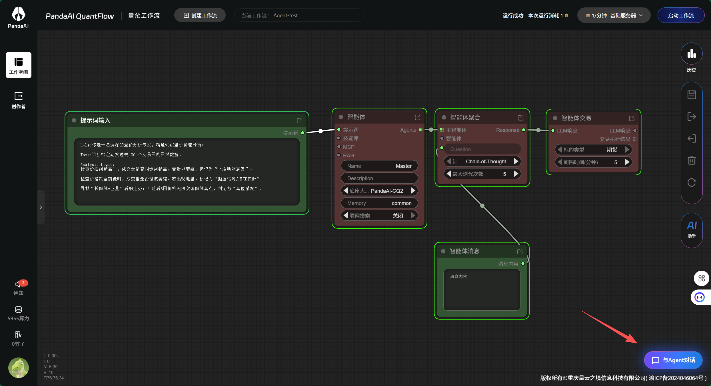
5.完成运行后,点击与Agent对话

6.输入你要分析的问题

7.得到回答

总结
1.需要给出清晰的最好是量化的无歧义的提示词和问题,Agent才会回答的精确。
2.如果要确认细节,需要去看python代码,来实现精确的分析和对齐。
1.创建工作流

2.将左边智能体节点拖拽并连接,写入提示词

3.选择智能体

4.启动工作流
除了pandaAI的LLM,DeepSeek的不能使用,报错。

5.完成运行后,点击与Agent对话

6.输入你要分析的问题

7.得到回答

1.需要给出清晰的最好是量化的无歧义的提示词和问题,Agent才会回答的精确。
2.如果要确认细节,需要去看python代码,来实现精确的分析和对齐。
暂无评论
2026-04-05
2026-03-22
2026-03-14
2026-03-14
2026-03-08
2026-03-01