一 纯大模型Multi-agent交易智能体-集大成之体验
1.1 各种agent节点功能介绍
节点包含10种类型,RAG节点、MCP节点、技能和技能集合节点、提示词输入节点、智能体、智能体集合、智能体聚合、智能体交易和智能体消息共10种节点。
1、RAG 节点:负责数据收集,检索财报、数据库资料,将外部知识库数据喂给 LLM 模型,使模型能给出更真实回答。
2、MCP 节点:作为多个智能体的合作协议,确保多个智能体有序工作,明确工作先后顺序和任务分配,解决智能体协作问题。
3、技能集合节点2、:用户可自主创建技能,多个技能合成技能库后连接到智能体技能库,为智能体提供更多分析能力。
4、智能体聚合分析:将多个智能体融合,为智能体做集体决策,可作为分析工具得出分析结果。
5、智能体交易:是工作流的最后一步,前面智能体完成数据抓取和分析后,连接到智能体交易进行下单交易。
6、提示词输入:用于限定 agent 的人物画像、定位功能、分析逻辑等,对智能体的分析和决策有重要影响。
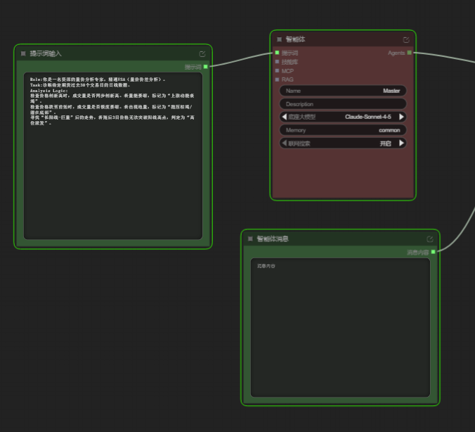
7、智能体消息:相对独立的节点,通过代码输入赋予技能节点功能和参数,可连接到智能体。
8、节点连接功能:RAG 和 MCP 为智能体服务,解决智能体“懂不懂”和“准不准”的问题,各节点相互配合,共同完成自主化交易工作流。
1.2 智能体工作流操作演示
1、提示词输入
结构设定:包括智能体作用(如分析专家或助手)、分析任务(如期货数据)、分析逻辑(如检测价格创新高时量能情况),并对行情进行标签标记。
智能体设置:包含智能体命名、描述、选择底座大模型(建议选扣子,运行较流畅)、设置 memory 记忆功能、选择流量搜索开关。
2、节点连接与运行
连接过程:连接提示词输入、智能体、智能体信息消息、链路深度思考等节点,最后连接到交易环节节点,设置交易时间频率,可在模拟账户上下单交易。
运行情况:工作流运行耗算力,因有时间间隔会多次运行扣算力。通过 agent 对话功能提问,可得到分析结果,包括近 30 个交易日是否有符合标签信号及出现位置时间。

1.3 复杂智能体连接
1、主智能体功能:综合其他智能体功能,具有语音角色,管理其他智能体分析结果,决策是否下单及信号综合。
2、技能连接与生成
限定边界:用提示词限定技能分析边界,连接技能节点和 Python 代码输入节点。
代码生成:使用技能代码助手生成分析代码,如布林带分析技巧代码,可根据需求修改完善。
技能配置:对技能进行命名、描述、设置参数和超时时间,连接到技能库,再连接到智能体。
智能体集合与管理:将多个智能体集合在一起,由主智能体进行管理和分工。
