完成智能工作流
1.根据课程内容提示建立一个智能体工作流

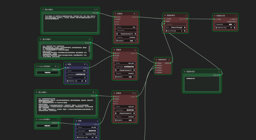
工作流由提示词输入,智能体链接,智能体聚合以及智能体交易4个模块组成,提示词的主要作用是定义智能体的功能和思考方式,需要给与一个身份,给与任务,以及定义它的分析方式。
智能体中需要选定自己使用的基座大模型,我这里用的是CQ2,其他的大模型很容易欠费,而CQ2是panda自带的,运行流畅,不易出错,并且在对接数据库的时候会更加顺滑。
2.多智能体及skill应用
添加了多智能体工作流,作为skill的载体,功能是进行布林线的分析。

跟随视频课的操作步骤,我建立了第二个skill智能体,进行辅助分析。这个智能体除了有一个提示词节点,还有一个python代码节点和skill节点。这个智能体主要起辅助作用,同样的skill智能体还可以添加很多个,成功运行。
3.智能体交互
(1)点击专家模式,查看python源代码

(2)点击右下角,与agent对话

4.总结
第6周体验 PandaAI的智能体工作流,我现在对智能体的理解,比之前具体了很多。它不是一个“更高级的聊天框”,也不是把很多流行词堆在一起。它更像是在尝试把角色、规则、能力和执行链路拼成一个系统。
感觉这里面还有很多可以继续打磨的地方,我也不觉得现在就已经完美了。这周这套单智能体到多智能体的体验跑下来,我会觉得 PandaAI 至少已经在往“有用”这个方向靠了,而且不是停留在表面。