第二周,按喂饭手册来建立因子测试,这次我们使用动能因子测试,根本不需要手动编写代码的动作就可以完成下面了。  在动能因子中,不仅有清晰的逻辑和显著的分组收益,也是是入门量化因子世界的绝佳样本。 因子逻辑:市场的“惯性”与“反转”,透露关市场的情绪 这个因子的核心逻辑源自行为金融学中的“动量效应”与“反转效应”。简单来说,它捕捉的是股票价格的短期惯性。  数据构建:计算每只股票过去半年交易日的累计收益率,这就是因子值。 核心发现:...
pandaAI新功能体验:AI工作流助手太强了! 大家好,我是pandaAI的老用户,最近平台上线了AI工作流助手这个新功能,体验了一下真的惊艳到我了。 背景 用pandaAI也有一段时间了,之前做策略都是自己写代码调试,这次看到新上线的AI工作流助手功能,就想试试看能不能提升效率。做了一个双均线策略,整个过程下来发现这个功能真的太实用了。 我的实操过程 1.用AI助手生成策略代码 一开始我直接让AI助手帮我生成一个双均线白银合约的工作流,没想到直接就给我生成好了,代码结构很清晰。 ...
一AI助手,生成期货截面因子 大家好!今天和大家分享近期在PandaAIQuantFlow平台上进行的一次期货因子开发全纪录。这次复盘涵盖了从最初的逻辑报错、单调性失效,到最后通过“模块化拆解”实现业绩飞跃的完整过程。 1.1生成一个期货因子分析框架 提示词;帮我生成一个期货因子分析框架,因子使用10个量价数据,因子之间要低相关。在2025-2026年进行分析,并给出分析结果。 因子选取:整合了10个维度的日内信号,包括日内动量、短期反转、成交活跃度等,试图构建一个低相关的组合; ; 回测结果; 1.2二测多样化的工作流及仿真交易 1.跑通前面的流程之后,就回测了市面比较古老的趋势策略,海龟交易法则并进行优化,能否进行实盘使用,答案是不能的,只可参考 使用唐奇安通道(突破入场/反向突破出场)+ATR波动率做仓位控制和止损 支持金字塔加仓:每0.5N(N为AT...
这周已经是我使用PandaAI平台学习和做策略开发的第5周了。 前几周更多是在熟悉平台工作流、AI助手、基础回测和因子分析链路;本周开始,我把重心放在了因子挖掘功能里的机器学习工作流体验上,主要是跟着视频和参考文档,尝试用`XGBoost`、`LightGBM`这类模型做一版“机器学习辅助挖掘多因子”的实践。 整体感受是:PandaAI把机器学习因子挖掘的门槛明显降下来了。以前如果自己本地从零搭一套训练、打分、回测链路,步骤很多;现在用工作流把节点串起来,至少可以先把完整流程跑通,再逐步调特...
一期货测试 帮我生成一个期货策略回测的框架,策略逻辑是布林带突破,在螺纹钢主力合约上测试,时间范围2025年。 尝试用AI优化期货的交易量。  二因子测试 帮我生成一个期货因子分析的框架,因子是关于量价方面呢,在2024-2025年分析,并给出分析结果。  了解因子分析中可选标签: 1.简单拼接(89) 含义:量价直接拼接,未做平滑。 本质:就是不复权/不调整,直接把不同合约/股票的价格序列拼在一起。 股票场景:保留分红/送...
一.尝试AI 1.1AI助手直接生成代码  1.2调整标的资产  1.3尝试并了解官方模板 
AI工作流构建(美联储降息预期下降背景) 背景 现在美联储降息预期收紧,加息预期开始出现,让AI构建一个工作流:  --- 构建过程 初步构建 构建完成了:  运行失败 但是运行失败了:  --- 调试过程 第一轮调试 报错告诉AI,让它修复:  第二轮调试 这次换了一个节点报错:  直接点击修复:  检查运行结果 检查收益概率:重点关注年化,夏普,最大回撤等  查看交易详情  查看账户信息  完成上面这些,就可以在超级图表的实盘运行界面,进行实盘模拟了 部署实盘  希望尽快打通股票实盘吧,目前暂无期货研...
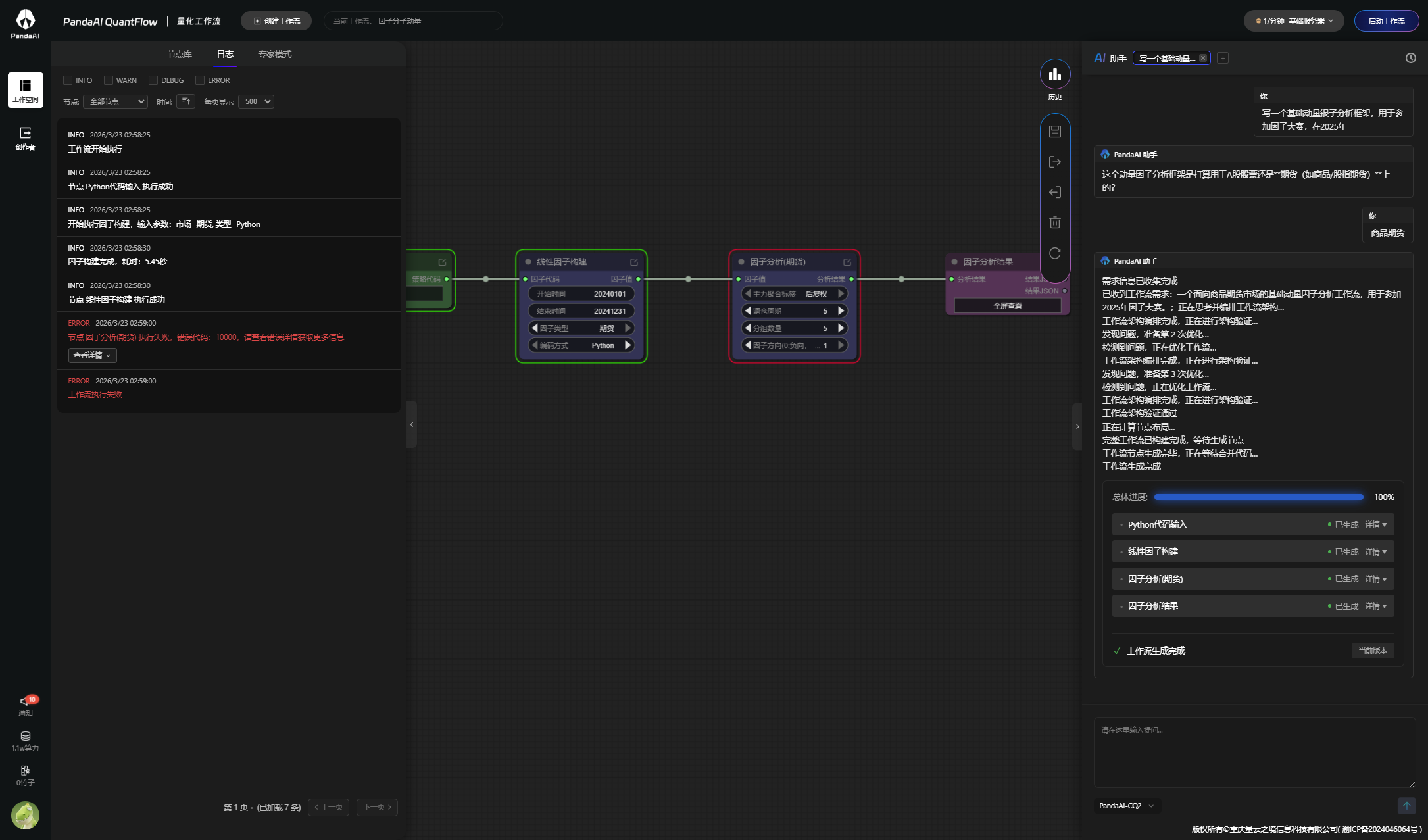
一挖到崩溃的一周 1.1心态崩溃 根据第五周内测内容复现策一次的时候,发现工作流跑不通,首先我先用期货的动量分析框架工作流跑一遍; 因子分析报错; ![3.png]...
一专家模式 1.1进入专家模式 选了个示例模版进入; 一打开侧边栏就看到了专家模式,还是比较好的,一进入就看到; -刚开始进入就显示notebook服务器繁忙,后面一直按重新进入,两分钟后才能进入 添加节点也挺方便的,修改程度也方便 1.2使用总结 1.对于专家模需要一定代码能力才能修改,其实对于初学者也可以,例如修改部分参数,这里可以增加一些代码含义解释,用ai助手去解释,不用跳出到另外一个界面,同...
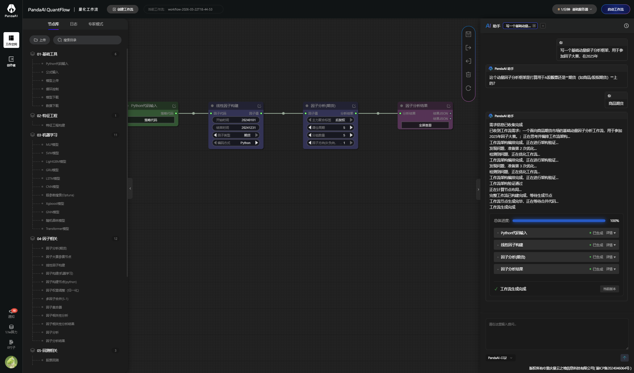
一因子挖掘 1.1单因子挖掘 开始我的单因子挖掘,告诉ai:写一个股票基础动量因子分析框架,用于参加因子大赛,在2025年。刚开始时候经常报错,试过因子分析不出结果,也试过因子分析工作流节点跑不通,实在试不出就停止内测了,后面看群里有解决方案,找ai分析,然后ai解决就出结果了。; 单因子结果出来是最早的趋势跟踪突破系统之一,由理查德·唐奇安创立,后来被海龟交易法则发扬光大。它的核心思想很简单:当价格突破过去N日的最高价时做多,跌破过去N日的最低价时做空。这种策略在强趋势行情中表现优异,但在震荡市中容易反复亏损。 回测策略 !...
转眼已经是在PandaAI平台学习的第四周了。 前三周主要跟着视频和文档走,熟悉了基本的工作流搭建流程: Python代码输入→期货回测→策略回测结果→报告展示 整体来说,平台的官方流程已经相当完善,基本可以满足日常策略回测需求。 本周的学习重点开始转向专家模式,尝试在现有流程基础上,通过新增自定义节点,让工作流更加灵活,也更适合做反复的策略实验。 这周折腾了不少时间,不过最终参数注入节点已经成功跑通,也算是对专家模式有了更直观的理解。  --- 一、为什么想用专...
试试动量策略 动量策略简单来说,就是“强者恒强”——过去表现好的股票,未来可能继续好。但在实际操作中,纯动量策略容易踩坑,比如追高杀低、忽略基本面,或者被高波动股票拖累。基于这些痛点,我让ai设计了一个日频策略,融合了动量、质量(基本面)和低波动过滤,标的池限定在沪深300成分股上。   为什么选择动量作为核心? 在A股,动量效应特别明显,尤其是中短期(比如20-60日)。我的策略用过去60日的累计收益率作为动量指标——为...