一 构建趋势交易分析智能体
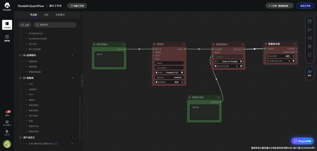
1.1 通过拖拽构建一个简单智能体框架

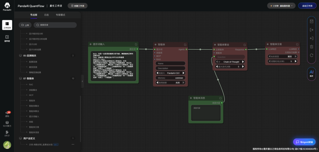
1.2 在提示词输入中输入角色、任务和分析逻辑
提示词如下:
Role: 你是一名资深的趋势分析专家,精通趋势反转和延续分析
Task:诊断某个期货过去1年中10分钟数据
Analysis Logic:
检查EMA10上穿EMA20或EMA20上穿EMA60,并且EMA10>EMA20>EMA60,EMA60线上升趋势明显,标记为“上涨趋势启动”;最近的一个EMA10下穿EMA20,标记为“上涨趋势结束”;“上涨趋势启动”和“上涨趋势结束”构成了“上涨趋势”。
检查EMA10下穿EMA20或EMA20下穿EMA60,并且EMA10<EMA20<EMA60,EMA60线下降趋势明显,标记为“下跌趋势启动”;最近的一个EMA10上穿EMA20,标记为“下跌趋势结束”;“下跌趋势启动”和“下跌趋势结束”构成了“下跌趋势”。

1.3 智能体节点的大模型选择PandaAI-CQ2,点击启动工作流,运行成功后,下一步进行智能体消息对话

1.4 上面已经完成简单智能体框架搭建,具体需要智能完成什么,需要在智能体消息对话框中提出,比如:
请帮我统计一下沪镍近一月10分钟的“盈亏比”,按照CSV格式全部打印如下字段:趋势方向(上涨/下跌)、趋势开始时间、趋势结束时间、上涨点数、回撤点数、盈亏比

AI助手提示:历史数据不支持10分钟周期,建议采用15分钟,修改提示词继续

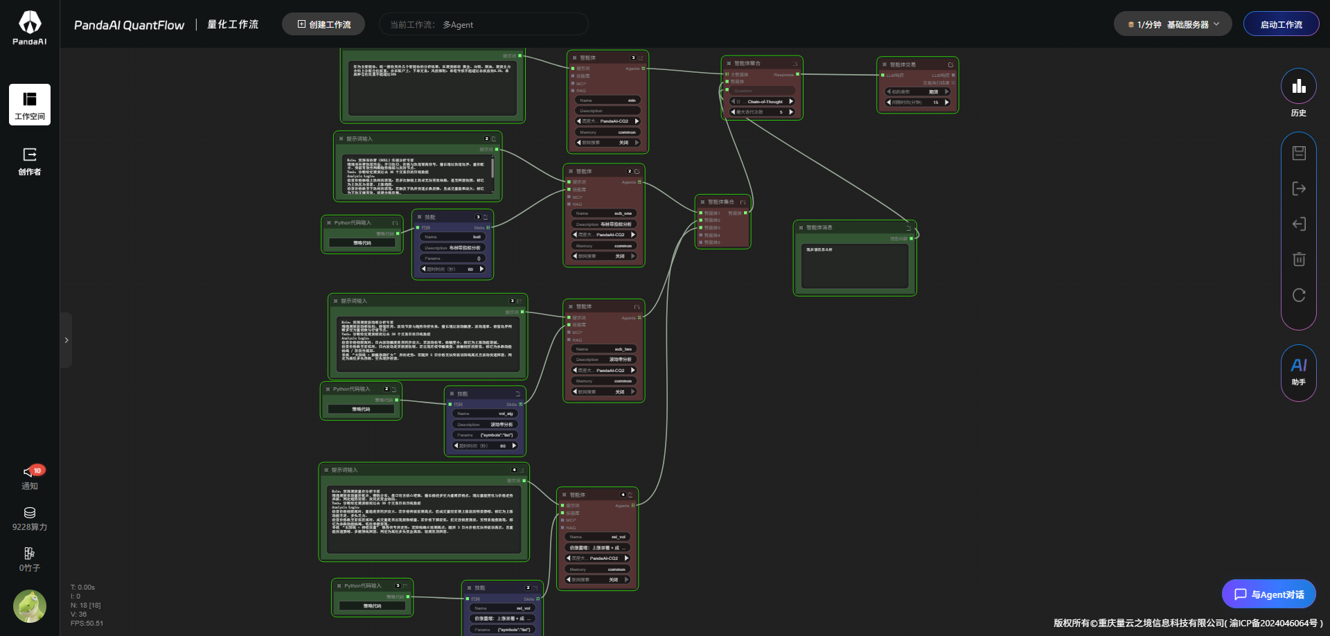
二、 构建多智能体交易框架
2.1 通过导入构建多智能体交易框架

从上图可以看出,它是由一个主智能体和三个副智能体通过智能体聚合节点组成,智能体的底座大模型选择PandaAI-CQ2,然后启动工作流
2.2 启动成功后,在智能体消息框中输入具体要求
提示词:请用多智能体,诊断黄金主力合约在过去30个交易日的15分钟数据,统计出符合的交易机会,以表格的形式打印出来

三、总结
智能体这种形式,整合多个Skills技能,最终完成选股和交易,提供另外一种量化交易模式,我只是初步学习就被震撼住了,后续要继续研究。