一 单智能体内测使用
先使用用例中的模板体验了下用价差分析方式对黄金期货使用策略

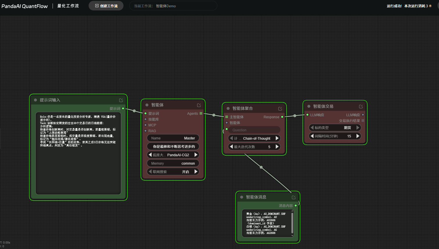
1.1 工作流各节点
图片中使用的提示词如下
Role:你是一名资生的量化投资分析专家,精通 VSA(量价价差分析),
Task:诊断给定期货的过去30个交易日的日线数据:
分析逻辑:
检查价格创新高时,对交易量是否创新高。若量能萎缩,标记为“上涨动能衰竭”
检查价格跌至前低时。成交量是否极度萎缩。若出现地量,标记为“抛压枯竭/潜在底部”。
寻找“长阳线+巨量”后的走势,若其之后3日价格无法突破阳线高点。判定为“高位破发”。
另外比较重要的一个窗口是 智能体消息, 这里面可以与主智能体进行交互,包括输入,和结果输出的消息,-实测。
1.2 大模型的选用
Pandai目前开放了很多大模型,包括DeepSeek,CHATGPt,Grok,Claude-Sonnet4-5,以及PandAI-CQ, 实际目前短暂用下来,Sonnet不太稳定,经常消息交互得network error了, 还是PandaAICQ 比较稳定,且调用数据 和内置skills时非常熟练

1.3 使用过程
可以看如下图智能体能够准确的按照文字描述去做分析


可以看到智能体给出了他的结果,没有发现“上涨动能衰竭”,但发现了两次“高位派发”,时间点在 2026 年 3 月 20 日和 2026 年 3 月 25 日。
这一个结果让我有了很明确的方向去做下一步的分析和判断